| Order 750 checklists in MS Word and PDF printable format at $49.99 USD only. |
BUY NOW!  |
|
|
Business Acquisition Checklist
This Business Acquisition Checklist can be helpful to those entrepreneurs who consider buying (or selling) a business as a way to start or extend their own one. With an enterprise acquired you may get not only its existing assets and reputation, but also a bunch of problems to resolve. With a help of this checklist you can learn the process of acquiring, aspects to analyze on the pre-purchase due dilligence, and sections to be included into business acquisition agreement.
business-acquisition-checklist.zip 9 Kb |
 |
|
Business Analysis Checklist
Business Analysis Checklist is a tool helping you to review competitiveness and strengths of your company. With a help of this checklist you can review what robust resources are available to your organization, especially among the critical success areas: your business team, current products and services, marketing and financial performance.
business-analysis-checklist.zip 4 Kb |
 |
|
Business Audit Checklist
Business audit is a thorough analysis of a firm’s past and current state in terms of management, finance and operations in order to detect potential problems. The following Business Audit Checklist highlights key steps and tasks you can complete to conduct such an analysis.
business-audit-checklist.zip 4 Kb |
 |
|
Business Compliance Checklist
Business Compliance Checklist is created for people who wish to make sure that their businesses are fully compliant with local regulations and legislative requirements, so they can keep working freely and adequately in all spheres including business registration, employment and safety.
business-compliance-checklist.zip 3 Kb |
 |
|
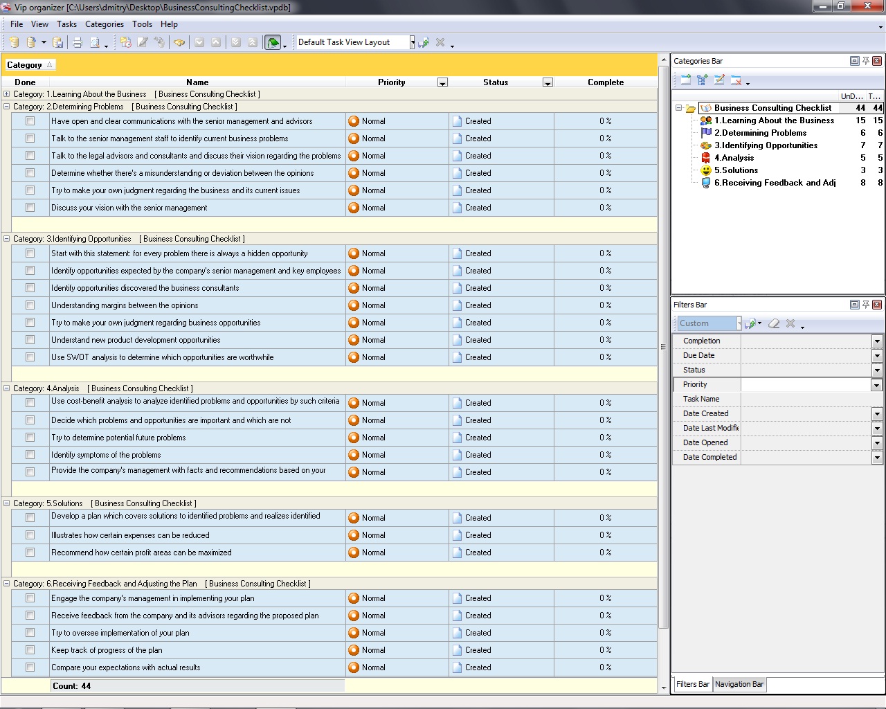
Business Consulting Checklist
This Business Consulting Checklist is designed for consultants and advisors who need to understand what steps can be taken to investigate an organization and get insight into business problems and opportunities. It includes guidelines for conducting a business analysis and developing an improvement plan.
business-consulting-checklist.zip 4 Kb |
 |
|
Business Continuity Plan Checklist
A business continuity plan describes how to keep an organization operating and deal with business recovery in order to ensure further existence and development of the organization. In this Business Continuity Plan Checklist you will read on how to plan for continuity of your business.
business-continuity-plan-checklist.zip 5 Kb |
 |
|
Business Contract Checklist
This Business Contract Checklist is created to assist people in documenting their deals to be clear and understandable for all parties involved. With a help of this checklist you can make sure that a contract contains enough of information to make your deal clear and effective in terms of goods and services to be provided, terms of payment and other essential issues.
business-contract-ñhecklist.zip 2 Kb |
 |
|
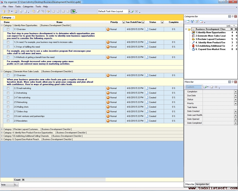
Business Development Checklist
This Business Development Checklist describes six key steps that you can take to grow and develop your business. The Checklist also includes suggestions on how to take each of the steps. You can use it as an additional source of valuable information for planning your marketing plans, sales activities and development initiatives.
business-development-checklist.zip 6 Kb |
 |
|
Business Disaster Preparedness Checklist
This Business Disaster Preparedness Checklist will be helpful to all business owners who wish to get ready for possible hardships caused by emergency: ceasing their business operations temporarily and possible business relocation, planning safety and survival of their employees and infrastructure, and then, once a disaster quiets down, recovering their business.
business-disaster-preparedness-checklist.zip 5 Kb |
 |
|
Business Ethics Checklist
To put it simply, a business ethics policy is a collection of rules and requirements that say employees what is wrong to do and what is right. This Business Ethics Checklist uses simple descriptions and suggestions to explain how to develop a business ethics policy for a typical organization.
business-ethics-checklist.zip 5 Kb |
 |
|
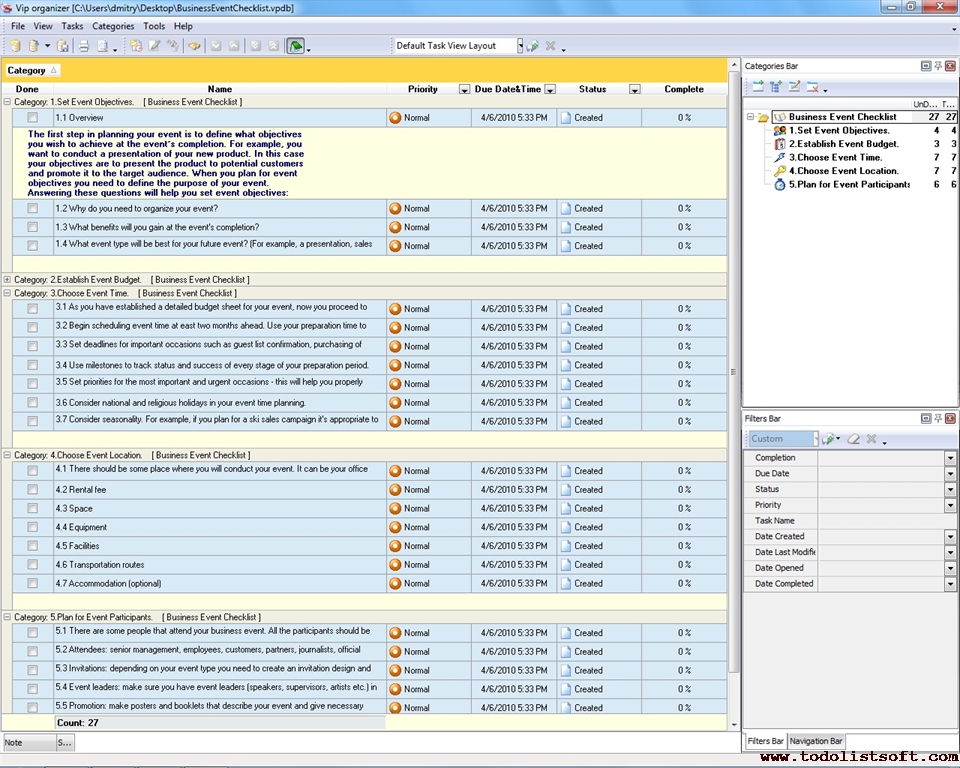
Business Event Checklist
Successful planning of business events is always a challenge that requires planners to do their best to consider event details and make necessary preparations. If you need to plan a business occasion, you can use this Business Event Checklist that helps handle the challenge.
business-event-checklist.zip 5 Kb |
 |
|
Business Expansion Plan Checklist
As a business owner and a good professional you need to precisely understand what a business expansion plan sample means and how to generate new business expansion ideas and measure business expansion risks in order to optimize use of business expansion costs and resources. Read the checklist below to learn more about business expansion plan.
BusinessExpansionPlanTemplate.zip 3,9 Kb |
 |
|
Business Expense Checklist
This Business Expense Checklist presents the key categories of costs that you need to consider when estimating expenses and planning for budget. The categories are Inventory, Personnel, Suppliers, Equipment, Energy, Space and Travel. The checklist also gives guidelines and tips that help reduce business costs.
business-expense-checklist.zip 5 Kb |
 |
|
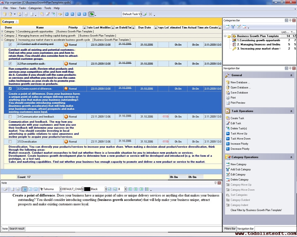
Business Growth Plan Checklist
If you want your business to be growing and flourishing, you need to develop and implement a business growth plan. This plan may include business growth formulas and business growth stages that help you clearly set objectives and ways to put business growth theory into practice. The Business Growth Plan Checklist offers you business growth tips to advance your business
BusinessGrowthPlanTemplate 6,5 Kb |
 |
|
Business Insurance Checklist
Advertising takes one of the pivotal roles in marketing system of company. Companies invest a lot of money into advertisement to promote and sell their products and services. This checklist is aimed to help companies to hold efficient advertising campaign.
BusinessInsuranceChecklist.zip 4,2 Kb |
|
|
Business Integration Checklist
This Business Integration Checklist is created to support company managers who are in charge of integration an acquired company into their enterprise (accomplishing a business merger). With a help of this checklist you can obtain a clear idea of aspects that need to be involved into integration process.
business-integration-checklist.zip 3 Kb |
 |
|
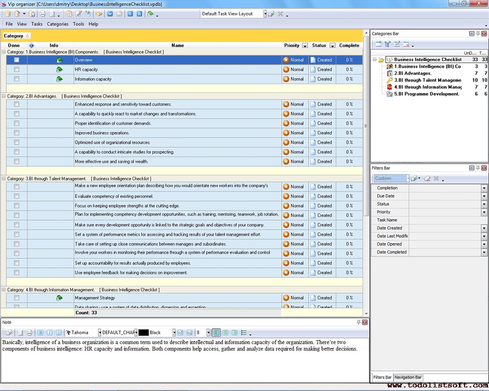
Business Intelligence Checklist
In order to be competitive, commercial organizations are ready to make sizeable investments in developing and implementing effective intelligence solutions. They expect early process stabilization and benefits. The following Business Intelligence Checklist will help your company explore possible ways for implementing business intelligence solutions.
business-intelligence-checklist.zip 5 Kb |
 |
|
Business Inventory Checklist
Creating a business inventory is one of the most important activities of effective business continuity planning. It lets a commercial organization count its business assets and organize all inventories into a structured list. Use the following Business Inventory Checklist to learn how to carry out this activity.
business-inventory-checklist.zip 3 Kb |
 |
|
Business Loan Checklist
This Business Loan Checklist is designed to support those who are going to approach financiers with a need of borrowing a loan for their businesses. With a help of this checklist you will know what you need to get prepared for in order to get your loan.
business-loan-checklist.zip 3 Kb |
 |
|
Business Moving Checklist
When moving or relocating a business, it’s critical to minimize downtime and keep the moving process as effective as possible. If you decide to move your company to a new location, this Business Moving Checklist will help you make the process shorter and more efficient.
business-moving-checklist.zip 4 Kb |
 |
|
Business Negotiations Checklist
Negotiations are one of main business challenges for any manager. A company should have people who are able to hold effective negotiations weather on making a contract with new supplier or hiring a new employee.
CareerDevelopmentChecklist.zip 3.7 Kb |
|
|
Business Operations Checklist
This Business Operations Checklist is created for people who would like to start up a business. It comprises a wide scope of business operations and functions which need to be maintained to keep your enterprise running, developing and secure.
business-operations-checklist.zip 4 Kb |
 |
|
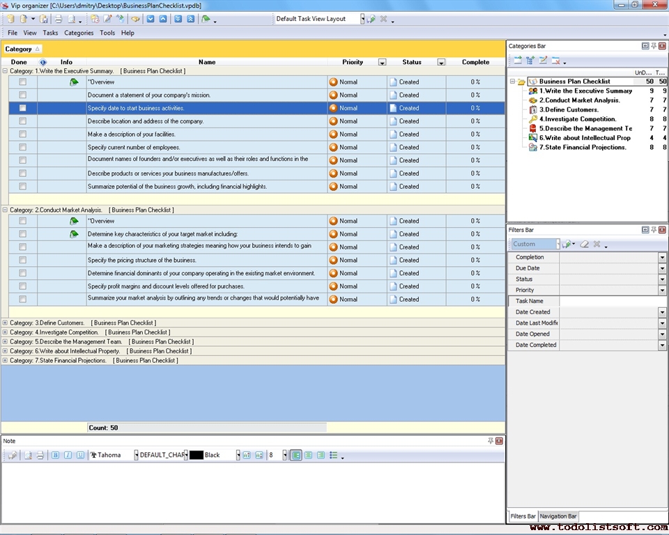
Business Plan Checklist
If you decide to launch a new business, first you need to develop a plan addressing key aspects of business planning and management, such as Market Analysis, Competition, Customers, and others. Use the following Business Plan Checklist to learn how to develop the key sections of your business plan.
business-plan-checklist.zip 6 Kb |
 |
|
Business
Presentation Checklist
Business Presentation Checklist is a 'to
do list' for you to demonstrate most of your presentation skills.
Use this template as a checklist to impress your audience.
BusinessPresentation.zip
10.5 K |
|
|
Business Preparedness Checklist
Getting your business ready for start requires you to carry out a range of activities, such developing a business strategy, determining a product/service to produce/offer, employing people, etc. Read the following Business Preparedness Checklist to learn all the activities you need to undertake for preparing your business for launch.
business-preparedness-checklist.zip 3 Kb |
 |
|
Business Process Description Checklist
Any commercial organization runs various business processes that aim to manage and achieve business goals and objectives. Having a clear and concise description of those processes contributes to effective goal planning. Read this Business Process Description Checklist to learn how to create process descriptions.
business-process-description-checklist.zip 4 Kb |
 |
|
Business Process Creation Checklist
Creating a business process is a challenge that requires much effort and time. A business manager involved in process creation needs to have a good understanding of the generic steps for planning and designing processes. The following Business Process Creation Checklist explains how to create and design a typical business process.
business-process-creation-checklist.zip 4 Kb |
 |
|
Business Process Decomposition Checklist
Decomposition is a method of understanding how to best perform a business process. It helps managers disclose and fix performance bottlenecks. In this Business Process Decomposition Checklist you can read about how to decompose business processes. The checklist includes a series of tasks organized into three categories. 
business-process-decomposition-checklist.zip 3 Kb |
 |
|
Business Process Facilitation Checklist
Facilitating a business process means entering into the process environment and doing appropriate things to understand what the process is, what problems it encounters and what solutions are available. In this Business Process Facilitation Checklist we explain how to facilitate processes in a business environment.
business-process-facilitation-checklist.zip 3 Kb |
 |
|
Business Process Harmonization Checklist
Harmonizing or aligning business processes means adjusting any differences and inconsistencies among the processes to make them uniform or mutually compatible. It is a critical activity that considerably defines success of process management in commercial organizations. Read this Business Process Harmonization Checklist to find out how to harmonize and adjust business processes.
business-process-harmonization-checklist.zip 3 Kb |
 |
|
Business Process Lifecycle Checklist
Initial definition, Planning, Metrics, Pilot test, Execution and Evaluation are different stages in the lifecycle of a typical business. In this Business Process Lifecycle Checklist we describe each of the stages. The checklist helps understand how to perform business processes under an activity-based approach.
business-process-lifecycle-checklist.zip 5 Kb |
 |
|
Business Process Procedure Checklist
A business process refers to a step-by-step, logical series of activities or fixed course of action (with definite start and end points) that are followed in the same order to produce some desired result (product or service). This Business Process Procedure Checklist explains 4 basic procedures which are common to most business processes.
pusiness-process-procedure-checklist.zip 3 Kb |
 |
|
Business Process Scenario Checklist
There is a series of factors that determine success of any business process scenario. These factors are Environment, HR, Process Objectives, Decision Making, and Costs. In this Business Process Scenario Checklist you can read about how to plan your process scenarios by the key factors.
business-process-scenario-checklist.zip 3 Kb |
 |
|
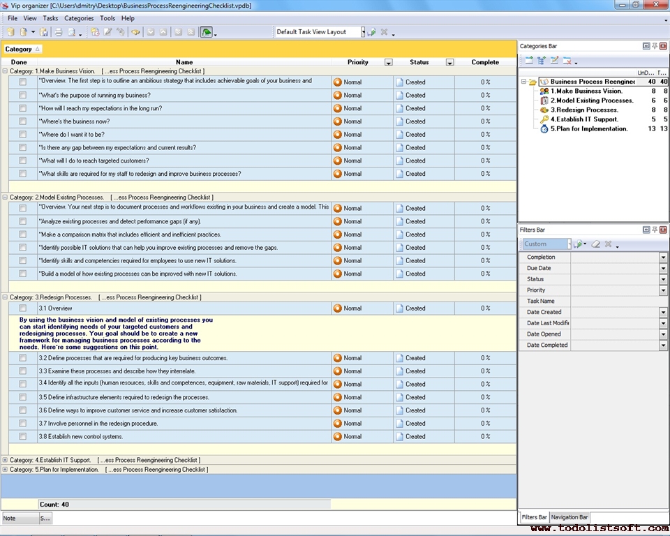
Business Process Reengineering Checklist
Many US companies (such as Ford, Procter & Gamble, American Airlines) have used Business Process Reengineering (BPR) as a great management technique to measure their business efficiency and find ways for improvement. You can read this checklist to learn keys steps of using the technique.
business-process-reengineering-checklist.zip 5 Kb |
 |
|
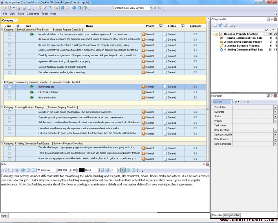
Business Property Checklist
The following Business Property Checklist will help you manage commercial real estimate of your organization. It includes a range of tips and suggestions on how to buy, maintain, lease and sell a business property. You can upload and use this checklist in VIP Organizer software.
business-property-checklist.zip 4 Kb |
 |
|
Business Readiness Checklist
This Business Readiness Checklist is designed for every businessman to help him with starting up a new enterprise. The coverage of this checklist refers to the stage of pre-launch organization and comprises matters which need to be checked before the deploying your full-scale business activity: readiness of your business location, equipment, personnel, etc.
Business-Readiness-Checklist.zip 4 Kb |
 |
|
Business Registration Checklist
This Business Registration Checklist is created for those who would like to get an idea of how a new enterprise is registered. With a help of this checklist you will get a picture of a typical business registration procedure suitable for many countries and locations.
business-registration-checklist.zip 3 Kb |
 |
|
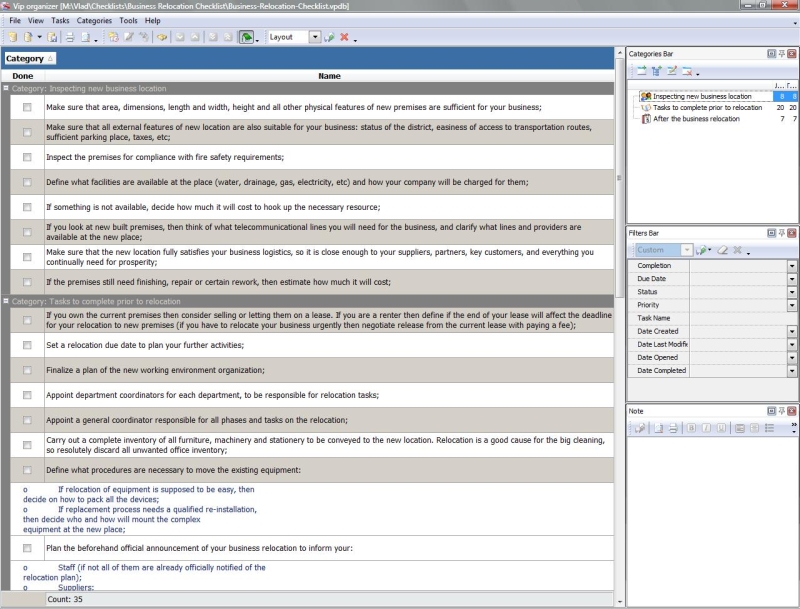
Business Relocation Checklist
This Business Relocation Checklist is created to assist business owners who need to relocate their businesses to new locations. To accomplish this effort you will require a well-defined action plan. With a help of this checklist you can keep track of the major tasks to take care of when relocating your business to a new place.
business-relocation-checklist.zip 5 Kb |
 |
|
Business Requirements Checklist
The Business Requirements Checklist is a simple, step-by-step action plan for gathering and documenting business requirements that are identified according to interests and concerns of stakeholders. This checklist can be used in both business planning and project planning.
business-requirements-checklist.zip 5 Kb |
 |
|
Business Resumption Checklist
This Business Resumption Checklist will be helpful to business owners who need to get back into business after some emergency break (due to emergency). In this checklist you will find suggestions on restoring your business location and processes.
business-resumption-checklist.zip 3 Kb |
 |
|
Business Risk Assessment Checklist
This Business Risk Assessment Checklist is a guide through the practice of identifying and rating the threats connected to business activity. With a help of this checklist you may identify probability and severity of risks endangering your profits, hence mitigate them.
business-risk-assessment-checklist.zip 4 Kb |
 |
|
Business Security Checklist
This Business Security Checklist is designed to help business owners and managers in protecting their enterprises against different kinds of threats. With a help of this all-round checklist you will know what needs to be done at your business site, processes and informational transactions in order to secure them against the most common menaces.
business-security-checklist.zip 3 Kb |
 |
|
Business Skills Checklist
The following Business Skills Checklist gives a list of entrepreneurial abilities and skills and outlines five basic ways for developing those skills and abilities. The checklist is designed for business owners, executives and managers who want to develop and improve their competencies.
business-skills-checklist.zip 3 Kb |
 |
|
Business Startup Checklist
It's not an easy thing to develop and follow your business startup list of tasks. To make such a list, you need to gain an understanding of legal structures, business registration requirements, business startup services, licensing procedures etc. To learn about various legal structures (forms), registration of business names, obtaining business licenses, and getting business startup support information, please read Business Startup Checklist.
BusinessStartupChecklist.zip 3,9 Kb |
 |
|
Business Strengths and Weaknesses Checklist
This Business Strengths and Weaknesses Checklist is designed to support business manager who would like to honestly and realistically assess strong and weak traits of his or her enterprise. With a help of this checklist you can know a set of aspects to be analyzed, along with some strengths and weaknesses to be identified.
business-strengths-and-weaknesses-checklist.zip 5 Kb |
 |
|
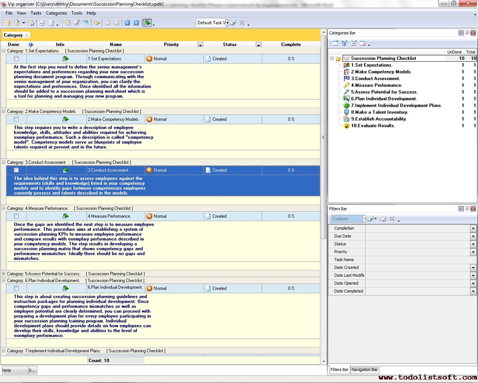
Business Succession Planning Checklist
This Succession Planning Checklist gives a description of the 10-step process for planning and managing a succession program in business organizations. The checklist will be helpful for top managers, business planners and analysts who treat for performance management and employee development.
succession-planning-checklist.zip 4 Kb |
 |
|
Business Takeover Checklist
Business takeover is one of the ways to own a small company. It is a procedure of acquiring an organization and integrating this organization into an existing business entity. Ten common steps of the procedure are described in this Business Takeover Checklist.
business-takeover-checklist.zip 5 Kb |
 |
|
| Business Telephone Conversations Checklist
This checklist is elaborated for assessment of existing and establishment of the proper attitudes to business telephone calls within enterprise. The following suggestions are based on generally accepted business and interpersonal ethics. Observance of these suggestions will make your clients feel comfortable and satisfied with communicating your company by phone. 
BusinessTelephoneConversationsChecklist.zip3,8 Kb | |
|
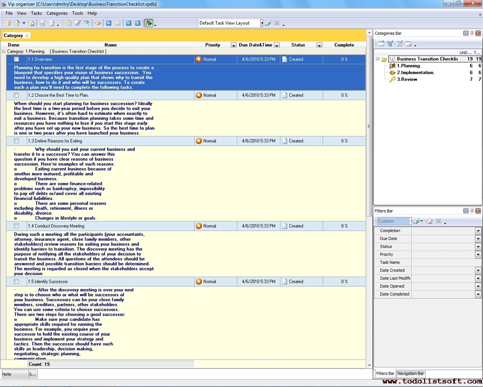
Business Transition Checklist
In this Business Transition Checklist we present transition as a three-step process of preparing a business for transferring to a successor. If you want to sell or hand over your company, this checklist will be helpful for you.
business-transition-checklist.zip 5 Kb |
 |
|
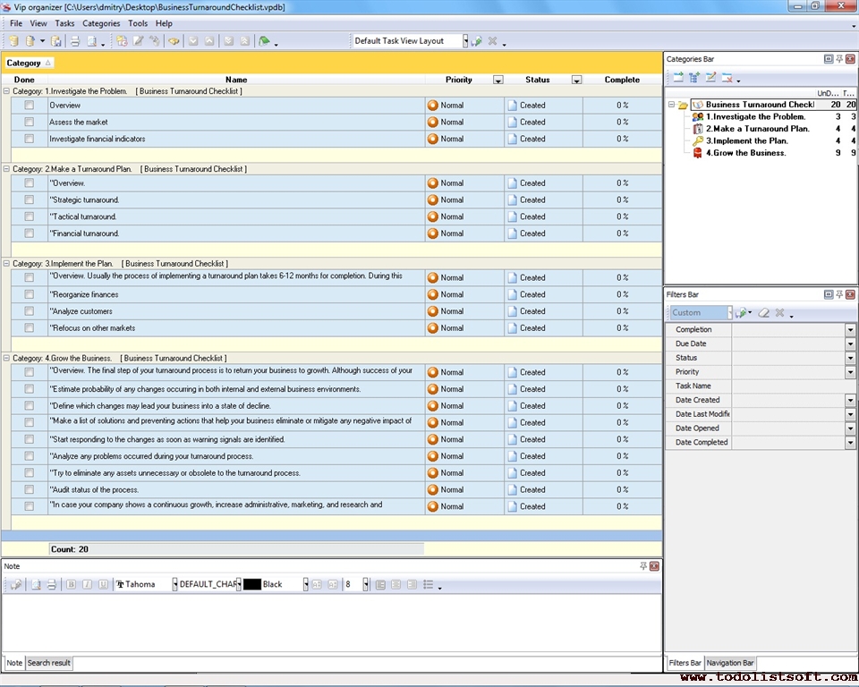
Business Turnaround Checklist
During the life cycle of your business there can be situations when the business enters into a state of decline so you need to take immediate actions to avoid profit losses and get the business back to growth. In this Business Turnaround Checklist you will find out what 4 steps you can take to carry out the turnaround process.
business-turnaround-checklist.zip 5 Kb |
 |
|
Business Valuation Checklist
This Business Valuation Checklist is created for those who would like to give a fair appraisal to business assets which they want to buy or sell. Using this checklist you can learn what components are necessary to be considered and taken into account when performing a valuation process.
business-valuation-checklist.zip 5 Kb |
 |
|
| Buying a Business Checklist
Buying a business checklist includes main questions which should be researched and considered when entrepreneur wants to buy a running business. The information which should be gathered in order to investigate the situation within the enterprise can be obtained by interviewing the seller, personnel and studying business documents. The checklist can be easily modified and supplemented according to specific requirements. 
BuyingaBusinessChecklist.zip 6,5 Kb | |
|
Choosing Business and Business Partner Checklist
Before choosing of a business where you can do your best you need to make honest assessment of yourself. Starting or development of business can be easier if you will find appropriate partner. This checklist consist of two parts and includes aspects which should be considered when you choosing a business and want to find business partner.
|
|
|
Choosing a Business Location Checklist
Choosing a business location checklist is intended for research and consideration of a wide range of factors which support your business or can influence it. This checklist includes the number of points which should be gone through to ensure proper assessment and selection of location for your business. Of course this checklist cannot include all possible factors and circumstances, so it can be easily altered and elaborated to fit more specific requirements.
|
|
|
Choosing Business Premises Checklist
Choosing business premises checklist is created to consider the important things such as main capabilities of your business premises, easiness of access for customers and employees, available services and facilities etc. This checklist is not exhaustive and cannot include all possible options, but it can be taken as basis for further elaboration and can be easily modified to meet your specific requirements.
|
|
|
Choosing Business Strategy Checklist
Business strategy is a long term plan that helps you to achieve important business goals. Choosing business strategy is an activity which requires preliminary evaluation of current state of your business. Use this choosing business strategy checklist to find out weak spots within your enterprise, decide what circumstances hamper your development and choose proper type of business strategy in order to elaborate it in specific action plan.
Choosingbusinessstrategychecklist.zip 6,5 Kb |
 |
|
|
Closing a Business checklist
Whatever reason you have for deciding to close your business, from an overwhelming amount of debts to deciding to do something else, there're a set of necessary steps that you will need to go through. This checklist briefly shows you the steps that let you successfully pass the business closure procedure. 
ClosingBusinessChecklist.zip 4,3 Kb |
 |
|
Facilities Management Checklist
Facilities Management Checklist is created to support facility managers who need to conduct day-to-day tasks related to maintaining a safe, healthy and organized business facility, and coordinating maintenance including reactionary and preventative services to support the working environment.
facilities-management-checklist.zip 3 Kb |
 |
|
Green Business Checklist
In this Green Business Checklist you can read general tips and suggestions on how to make your business "green". The checklist gives ideas of energy-efficient practices to help you save your money and resources whining using lighting, water, equipment and vehicles.
green-business-ñhecklist.zip 3 Kb |
 |
|
|
Identifying and establishing business values checklist
This identifying and establishing business values checklist is created for organization managers who would like to create new, winning atmosphere in their teams. This checklist explains how to identify and establish governing business values (traits and qualities) in order to create an advantageous values-based corporate culture. 
BusinessValuesChecklist.zip 4,5 Kb |
 |
|
Joint Venture Checklist
Short-term partnerships in the form of joint venture can involve many types of business. Today many individuals, groups of individuals, companies and corporations are interested in founding a profitable joint venture. This checklist will show you what you should know about joint ventures.
JointVentureChecklist.zip 6,5 Kb |
 |
|
Lease Checklist
Choosing the right leasing company and the right leasing transition can save you a lot of time and money. The Leasing Checklist briefly guides you through the processes of lease planning, choosing a leasing company and examining leasing options 
LeaseChecklist.zip 3,7 Kb |
 |
|
Negotiation checklist
This negotiation checklist is created to help people who have to represent their party in negotiations of any kind. It is very responsible arrangement with lots of essentials, and being a good professional doesn’t mean to be a good negotiator yet. With a help of this negotiation checklist you will learn some basics and interesting facts: what the main principles of any negotiations are about, what you need to know about negotiations to plan and conduct this important business activity, how you can conduct negotiations to finish them successfully, etc.
negotiation-checklist.zip 8 Kb |
 |
|
Monthly Expenses Checklist
Monthly Expenses Checklist is a list which includes the major categories of expenses to be paid regularly by a business owner to keep his company afloat. With a help of this checklist you can learn and track (cross out) expense items which you pay out monthly.
monthly-expenses-checklist.zip 2 Kb |
 |
|
Online Business Checklist
This Online Business Checklist is designed to provide help to all individuals who wish to obtain an action plan for establishing a web-based business solution. With a help of this checklist you will get an all-round review of how such an effort is started and managed.
online-business-checklist.zip 2 Kb |
 |
|
Renting a Business Location Checklist
Renting a business location checklist consists of items that briefly describe questions which should be considered when you want to rent a space. It consists of the positions which are dedicated for space inspection and the most common issues that need to be considered when negotiating for a lease. This checklist cannot cover all possible issues and questions, so you can elaborate and easily modify it according to your specific needs.
|
|
|
Small Business Checklist Small Business Checklist is a 'to do list' for you to start your own small business. Use this Small Business Checklist to start your own small business to put into practice your most outstanding ideas and make money on them.
Small-Business-Checklist.zip
4.8 K |
|
|
|
Starting A Home-Based Business Checklist
By doing a little planning in the beginning of your business, you can save time and money as well as avoid a lot of headaches. The checklist below shows you how to generate business ideas and plan your home business successfully. 
StartingHome-BasedBusinessChecklist.zip 6,5 Kb |
 |
|
Starting a New Business Checklist
New business start-up is process each businessman should go through. The necessary procedures can vary from country to country, from location to location, from business to business. This starting a new business checklist mainly includes steps that are typical for all locations and countries. It can be easily modified and elaborated according to specific requirements.
|
|
|
Starting an E-Commerce Enterprise Checklist
Starting an E-commerce venture checklist consists of things to be considered for successful preparing and launching of internet business. The items of checklist describe the main elements of such venture: design of Web site, software which is required to keep the site working and the ways to attract the clients. This internet business starting checklist can be quickly modified and elaborated in details according to specific needs.
Checklist for starting an E-Commerceenterprise.zip 6,5 Kb |
 |
|
Strategic Business Planning Checklist
Development of a profitable business is an achievable goal but it requires well-considered strategy planning. The strategic business planning allows to keep you r business stable, manage risks and prevent failure. Use the checklist for strategic business planning to wisely assign funds and provide stable development.
|
|
|
|
|