| Order 750 checklists in MS Word and PDF printable format at $49.99 USD only. |
BUY NOW!  |
|
|
|
Employee Activity Monitoring Checklist
Activity monitoring helps company's management to be aware of what employees do during workday and whether they do what they should do. The managers should remember that activity monitoring may cause negative reaction from employees. And that's why it is important to know how to conduct monitoring and create monitoring policy. Use this checklist to find out principles and rules for developing activity monitoring policy.
ActivityMonitoringChecklist.zip 4,3 Kb |
 |
|
Employee Agreement Checklist
Employee Agreement Checklist is created to assist all employers in composing employment agreements (contracts) to be fair, legally correct and comprehensive.
Employee-Agreement-Checklist.zip 3 Kb |
 |
|
Employee Appraisal Checklist
Employee Appraisal Checklist is created to help business owners and managers to evaluate their staff members objectively and fairly, using the most effective methods.
Employee-Appraisal-Checklist.zip 2 Kb |
 |
|
|
Employee Attitude Survey Checklist
Employee attitude survey is a good chance to assess opinions and morale of the employees in an organization. Most often such surveys are performed anonymously in the form of questionnaire. There is also a method of face-to-face interview. The employee attitude survey checklist shows you how to organize the survey and which method is be to used. 
Employeeattitudesurveychecklist.zip 4,7 Kb |
 |
|
Employee Behavior Checklist
Employee Behavior Checklist is designed to help both employees and employers in fostering the best practices in terms of desired behavior at work.
Employee-Behavior-Checklist.zip 2 Kb |
 |
|
Employee Benefits Checklist
Employee Benefits Checklist is created for all employers to review the benefits which increase employee satisfaction and motivation.
Employee-Benefits-Checklist.zip 2 Kb |
 |
|
Employee Compensation Checklist
Employee Compensation Checklist is created to help employers in learning structure of options that employee compensation embraces.
Employee-Compensation-Checklist.zip 2 Kb |
 |
|
Employee Competency Checklist
Employee Competency Checklist is created for HR executives who wish to categorize areas of employee competency in order to design criteria for examining candidates. In this checklist you can find different categories of competency, including technical and administrative skills.
employee-competency-checklist.zip 3 Kb |
 |
|
Employee Development Checklist
Employee Development Checklist is created to guide all business managers and owners on their efforts at increasing professional level and qualifications of their employees.
Employee-Development-Checklist.zip 2 Kb |
 |
|
Employee Documents Checklist
Employee Documents Checklist is created for HR executives who need to collect all necessary employment documentation.
Employee-Documents-Checklist.zip 3 Kb |
 |
|
Employee Engagement Checklist
Top business organizations understand that employee engagement techniques will help improve performance and get higher profits. Recent employee engagement studies demonstrated that only 29% of employees are fully engaged. The rest employees are not engaged, or they are disengaged (54% of employees are not engaged and 17 % are disengaged). This situation is challenging. The employee engagement template will help managers turn disengaged and unengaged employees into engaged ones.
EmployeeEngagementTemplate.zip 4,6 Kb |
 |
|
Employee Evaluation checklist
This Employee Evaluation checklist will be helpful to HR and company managers who would like to perform an employee evaluation for a variety of purposes. This Employee Evaluation checklist can serve as a model (employee evaluation example) for the creation of your own plan that is more appropriate for your business needs, as it gives a set of universal guidelines and suggestions.
employee-evaluation-guidelines.zip 4 Kb |
 |
|
Employee Exit Checklist
This Employee Exit checklist can be studied prior to the termination of any staff member, whether it is a matter of resignation, retirement, transfer, or official leave, because it explains a number of essential Employee Exit procedures applicable to any case. Also, this Employee Exit checklist can be considered as an effective tool for creating your own Employee Exit management process in your organization (disregarding of industry and scales of your business) as it guides you through a list of essential formalities.
employee-exit-checklist.zip 5 Kb |
 |
|
Employee Feedback Checklist
Employee Feedback Checklist is created to help HR and project managers to organize and conduct feedback sessions. With a help of this checklist you can provide feedbacks to staff members in a profound and effective manner.
Employee-Feedback-Checklist.zip 2 Kb |
 |
|
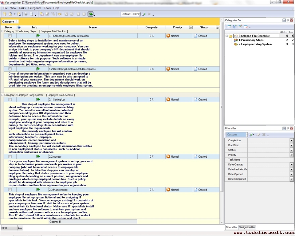
Employee File Checklist
Every company needs to maintain a set of files for each current employee and former employee. This task can be done with help of an employee filing system. Use the given below Employee File Checklist to find out what steps can be taken to install and maintain such a system.
employee-file-checklist.zip 3 Kb |
 |
|
Employee Folder Checklist
Employee Folder Checklist is composed to help you in collecting and classifying personnel documents that should be kept in different files.
Employee-Folder-Checklist.zip 3 Kb |
 |
|
Employee Handover Checklist
This Employee Handover Checklist is a step-by-step guide for managing your replacement. It contains key steps that can help you competently hand over your duties and responsibilities to a new employee. Use the checklist to take these steps and create an employee handover report.
employee-handover-checklist.zip 3 Kb |
 |
|
Employee Handbook Checklist
The purpose of this Employee Handbook Checklist is to create and share an information point about employee handbook development to help organizations with specifying their employement policies and standards. The checklist will be helpful for managers and accountants as well as for other people involved in company employee management.
employee-handbook-checklist.zip 4 Kb |
 |
|
Employee Hiring Checklist
Employee Hiring Checklist is a 'to do list' for HR managers, hiring managers, department heads and company owners to systematize the process for hiring employees.
EmployeeHiringChecklist.zip10.5 K |
|
|
Employee Joining Checklist
Employee Joining Checklist is created to help all employers who would like to adapt and orientate a new hire, so he or she can join the work smoothly and seamlessly.
Employee-Joining-Checklist.zip 2 Kb |
 |
|
Employee Induction Checklist
Employee Induction Checklist is designed for employers to organize successful adaptation of new employees in their organizations, especially during first days.
Employee-Induction-Checklist.zip 2 Kb |
 |
|
Employee Information Checklist
Employee Information Checklist is necessary for employers and HR specialists in order to collect all essential personal details about their new employees.
Employee-Information-Checklist.zip 2 Kb |
 |
|
Employee Investigation checklist
This Employee Investigation checklist is a document for managers, guiding them through some procedures on preventing & following-up any employee misconducts, as such incidents can quickly demoralize the other employees they supervise, and therefore should be handled appropriately. With a help of this Employee Investigation checklist you will learn some solutions on how to deal with misconducts consistently, fairly, and quickly.
employee-investigation-checklist.zip 5 Kb |
 |
|
Employee Motivation Checklist
Today, employee motivation is one of the greatest issues facing any industry and demands the attention of management in any successful company. When it comes to retaining and motivating the work force, the aim should be to mitigate stress, improve employee's vision of organizational goals and compensate better. The result: employees work harder and customers become more satisfied. Use this Employee Motivation Checklist to retain and motivate employees in your company.
EmployeeMotivationChecklist.zip 6,5 Kb |
 |
|
Employee Observation Checklist
Employee Observation Checklist is created for workforce managers who wish to control their staff members in the most considerate, ethic, and advantageous manner.
Employee-Observation-Checklist.zip 2 Kb |
 |
|
Employee Onboarding Checklist
Employee onboarding is a complicated enough process that requires a human resource manager to orientate a new employed worker and introduce him/her to colleagues. This Employee Onboarding Checklist is a helpful guide for HR managers and other people involved in employee orientation.
employee-onboarding-checklist.zip 5 Kb |
 |
|
|
Employee Orientation Checklist
When a new employee starts to work for a company, his first day is the most difficult. The purpose of the company management is to provide the new employee with all necessary information. This checklist helps the managers to orientate the employee in new environment, introduce him to new community and give him job duties and instructions.
NewEmployeeOrientationTemplate.zip 6,5 Kb |
 |
|
Employee Performance Checklist
Employee Performance Checklist is designed to help workforce and business managers monitor and inspect how well their staff members cope with tasks and duties assigned to them.
Employee-Performance-Checklist.zip 3 Kb |
 |
|
Employee Procrastination Checklist
This "stop procrastination checklist" is designed for business managers to explain how to beat procrastination in their organizations, because this phenomenon is very dangerous and harmful for business reputation and development. After studying this checklist you will know how to cure procrastination in your company and how to avoid putting off, delaying or defering business commitments in future. 
StopProcrastinationChecklist.zip 6,5 Kb |
 |
|
Employee Productivity Checklist
This Employee Productivity Checklist consists of two categories that describe the key factors and measures of employee productivity. The checklist will be helpful for HR managers, executives and team leaders assigned to improving productivity of employees.
employee-productivity-checklist.zip 3 Kb |
 |
|
Employee Records Checklist
Employee Records Checklist is created for HR and company managers who wish to make sure that the full set of employee records is maintained, including new hire documents, payroll, etc.
Employee-Records-Checklist.zip 4 Kb |
 |
|
Employee Reference Checklist
This Employee Reference checklist is a guide through the organization of a procedure necessary to obtain a Reference for a candidate before offering him/her a job. This checklist will provide you with the basics of this process and represent you a schema of employee reference document.
employee-reference-checklist.zip 4 Kb |
 |
|
Employee Relations Checklist
Employee Relations Checklist is created to help employers in regulating relations between them and their workers (employer-employee relations), and between people within the staff (employee-employee relationships).
Employee-Relations-Checklist.zip 2 Kb |
 |
|
Employee Relocation Checklist
This Employee Relocation Checklist is designed for managers who wish extending the presence of their businesses at some remote areas through relocating their specialists to new places for creating there local branch offices, developing affiliates, training remote partners or customers, etc. This checklist will help them to deliberate their own workers resettlement system.
Employee-Relocation-Checklist.zip 4 Kb |
 |
|
Employee Resignation checklist
This Employee Resignation checklist is a guide on how the process of employee resignation is basically organized, including some reasons why people may decide to leave their employers, and how this can be prevented to minimize staff turnover. Check this Employee Resignation checklist if you would like to learn the basics to better your insight of this important part of your organization’s HR workflow.
employee-resignation-checklist.zip 4 Kb |
 |
|
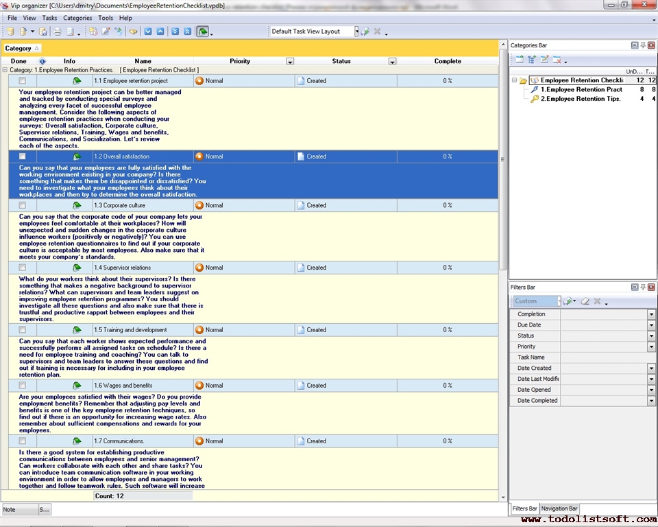
Employee Retention Checklist
Today employee turnover is a critical problem for many companies, especially for those suffering from a negative impact of crisis. For reducing employee turnover rate, managers can use this Employee Retention Checklist that covers tips and suggestions on better employee management.
employee-retention-checklist.zip 4 Kb |
 |
|
Employee Review Checklist
This Employee Review Checklist can be used during employee evaluation activities to determine whether a worker meets company requirements and what areas of improvement are. Typically, employee evaluation activities are conducted with help of review meetings. This checklist describes how to organize an employee review meeting.
employee-review-checklist.zip 3 Kb |
 |
|
Employee Safety Checklist
This Employee Safety Checklist is a brief document that is designed to help you in creating your organization’s own safety policy to obtain a number of cost-saving advantages and other competitive benefits. This Employee Safety Checklist will explain you some essential elements of safety and will guide you to undertake the appropriate plan.
Employee-Safety-Checklist.zip 5 Kb |
 |
|
Employee Selection Checklist
This employee selection checklist will be helpful to business managers who need to select the most suitable one from a large pool of employable candidates and job seekers aspiring to take the vacant position in organization. With a help of this simple employee selection checklist you will study the basics of this important HR activity and know the main employee selection techniques enabling you to make effective choice from the first time.
employee-selection-checklist.zip 4 Kb |
 |
|
Employee Separation checklist
This Employee Separation checklist can help the business managers in completing the procedures necessary for dismissing an employee in a correct and smooth manner comprising some common HR formalities, repealing of his/her functions, and closing all outstanding issues. This Employee Separation checklist will guide you through some basics and specifics of this important process.
employee-separation-checklist.zip 4 Kb |
 |
|
Employee Skills Checklist
Employee Skills Checklist is created for all managers who need to evaluate skilling of their employees, so appropriate jobs, compensation, and training programs can be offered. With a help of this checklist you can assess professional, computer, self-organizational, and other categories of working skills.
Employee-Skills-Checklist.zip 4 Kb |
 |
|
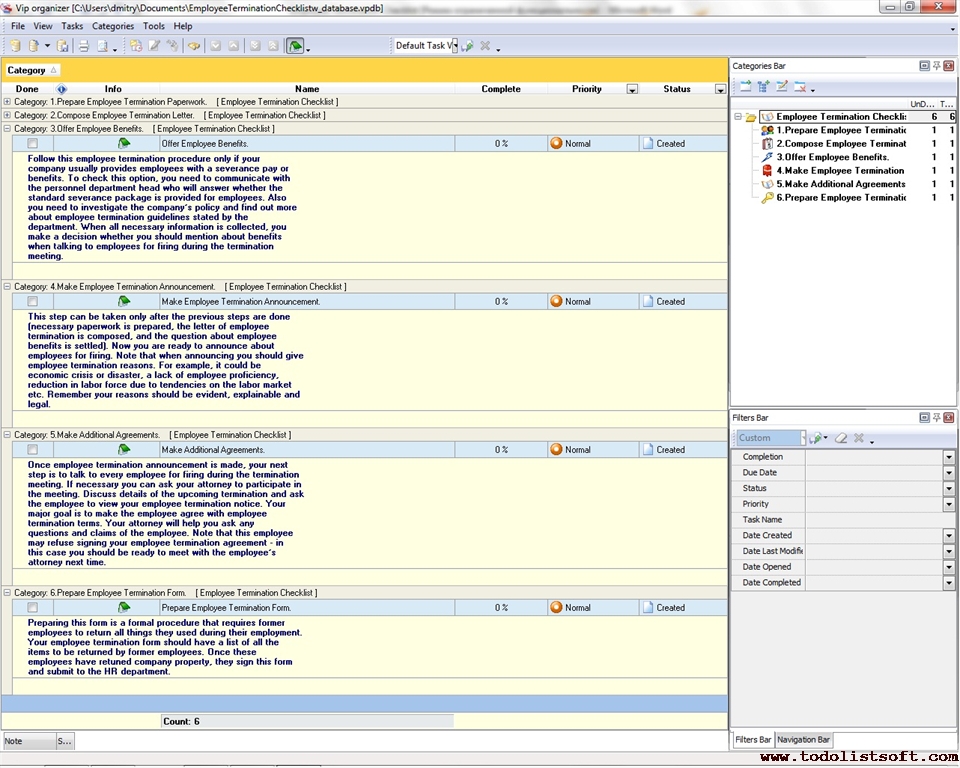
Employee Termination Checklist
Employee termination workflow is complicated because during this workflow all legal matters should be strictly followed by an organization which is going to fire some workers. Use the Employee Termination Checklist to find out how to make this workflow safe and how to be competent during the employee termination meeting.
employee-termination-checklist.zip 3 Kb |
 |
|
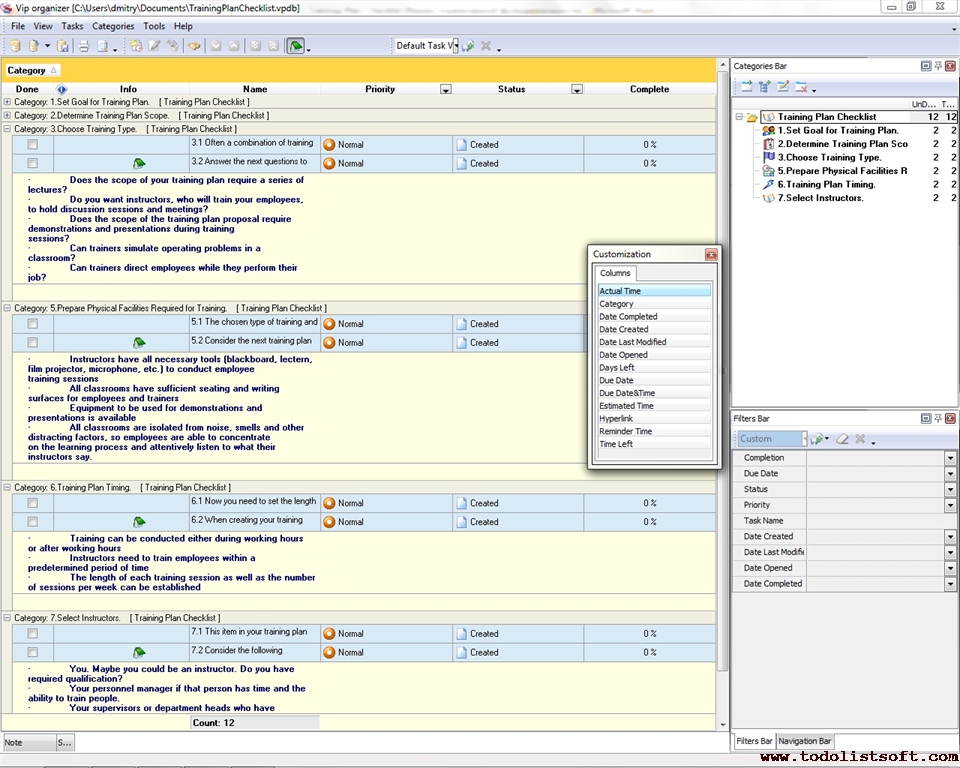
Employee Training Plan Checklist
The Training Plan Checklist is designed to help managers and supervisors to develop a training plan document. It provides a step-by-step approach to planning and conducting a successful program of employee training.
training-plan-checklist.zip 0 Kb |
 |
|
Employee Transfer Checklist
This Employee Transfer Checklist will be helpful to all companies that need to relocate their employees from their previous workplaces to alternative ones, probably because of company modernization, reorganization, merger or takeover.
Employee-Transfer-Checklist.zip 2 Kb |
 |
|
Employee Transition Checklist
Employee Transition Checklist is created for business owners who need to provide a smooth transfer to the new hires, so the first day experience can be maximally positive.
Employee-Transition-Checklist.zip 3 Kb |
 |
|
Employee of the Month Checklist
Employee of the Month Checklist is created for employers who wish to establish this kind of contest within their companies. This checklist provides ideas on how to make the competition maximally fair and effective.
Employee-of-the-Month-Checklist.zip 2 Kb |
 |
|
Employee vs Independent Contractor Checklist
Employee vs Independent Contractor Checklist is created for managers who wish to define the difference between the legal and labour status of workers.
Employee-vs-Independent-Contractor-Checklist.zip 2 Kb |
 |
|
Developing Human Resource Strategy Checklist
This checklist is designed for human resource professionals who wish to make contribution to the strategic management and HR development of the company. The checklist brings main points for defining personnel critical issues and building action plan to develop HR strategy.
Developing Human Resource Strategy Checklist.zip 5,2 Kb |
 |
|
Effective Group Collaboration Checklist
Generally, high performance of project teams is based on how the team members collaborate with each other and how well they communicate with the team leader. This checklist answers the question 'What makes the teams collaborative?' and let you create effective collaborative group of people.
EffectiveGroupCollaborationChecklist.zip 3,7 Kb |
|
|
Efficient Team Building Checklist
Advertising takes one of the pivotal roles in marketing system of company. Companies invest a lot of money into advertisement to promote and sell their products and services. This checklist is aimed to help companies to hold efficient advertising campaign.
|
|
|
Harassment Policy Development Checklist
Harassment or discrimination at workplace can result in high turnover, absenteeism, reduced morale and lower productivity, and an uncomfortable atmosphere to work in. Use this checklist to prevent such negative effects and save your company and staff members from lawsuits.
Checklistfordevelopmentofanti-discrimination.zip 4,6 Kb |
 |
|
Gap Analysis Checklist
Gap Analysis Checklist is created to help the business managers in their efforts to analyze and fill the gap between what they currently have and what they want to have (may relate to organizations, projects, processes, etc).
gap-analysis-checklist.zip 2 Kb |
 |
|
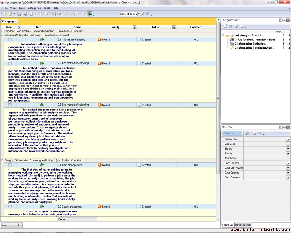
Job Analysis Checklist
Job analysis procedure is a procedure of collecting, examining and using information surrounding tasks of an employee for the purpose of making a step-by-step comparison between demands of these tasks and capabilities of the employee. The following Job analysis checklist will help you run the procedure.
job-analysis-checklist.zip 4 Kb |
 |
|
Job Evaluation Checklist
This job evaluation checklist will be helpful to middle and senior managers who are responsible for hiring, retention and development of organization’s staff and who want to apply actual job evaluation approaches for modern business environment. This job evaluation checklist gives you all-round job evaluation review to explain job evaluation metrics, methods and objectives along with actions and steps for some of the most popular methods.
job-evaluation-checklist.zip 5 Kb |
 |
|
Job Interview Checklist
This conducting an interview checklist is designed for employers who want to hire a new employee and want to conduct interviews with candidates. You can follow this interview checklist for employers in order to get prepared for the interview in terms of its purpose, ethics, format and other important aspects. This interview checklist template gives interview tips , recommendations and samples, covering different aspects, being a complete interview guide for employers who would like to organize the interview in the best manner.
interview-checklist-for-managers 7,2 Kb |
 |
|
New Employee IT Checklist
New Employee IT Checklist is created to support all company managers and IT administrators in deploying and setting up all variety of necessary computer-related means for the new workplaces.
New-Employee-IT-Checklist.zip 2 Kb |
 |
|
New Employee Paperwork Checklist
New Employee Paperwork Checklist is designed to support all employers in their efforts on completing all necessary formalities when they want to employ a new person.
New-Employee-Paperwork-Checklist.zip 2 Kb |
 |
|
New Employee Payroll Checklist
New Employee Payroll Checklist is created to help the company managers in accepting their new hires in terms of financial and taxation matters.
New-Employee-Payroll-Checklist.zip 2 Kb |
 |
|
| Personnel Treatment Checklist
The personnel treatment checklist describes how to deal with your employees so they feel satisfied with their job. This checklist includes common tips which need to be considered when you want to retain good relationships with your employees and gain good results from their work. The personnel treatment checklist is not exhaustive and you can easily modify and supplement it. 
PersonnelTreatmentChecklist.zip 6,5 Kb | |
|
|
Personnel Turnover and Retention Checklist
Better management of workforce turnover involves assessment of the amount and types of turnover that are acceptable within specific industry. Managing staff turnover and retention explores possible reasons for turnover and allows to consider what organization management can do to retain more staff. This checklist is created to help HR managers and team leaders to better understand and manage staff turnover 
ManagingPersonnelTurnOverAndRetention.zip 3,5 Kb |
 |
|
| Planning Recruitment Process Checklist
The process of recruitment is vital in any organization ensuring that the organisation has the people for implementation of its strategy and objectives. Use this checklist to efficiently invest your time and efforts into planning process of recruitment. The checklist helps to find the right person for the job, minimize labor turnover and enhance competitive advantage. 
ChecklistForPlanningRecruitmentProcess.zip 6,5 Kb |
|
|
Pre-Employment Screening Checklist
Pre-Employment Screening Checklist is designed to support the HR managers who seek to examine background of candidates (in terms of financial relations, criminal records, etc) before the official employment.
Pre-Employment-Screening-Checklist.zip 2 Kb |
 |
|
Staff Reduction Checklist
Team Productivity and Effectiveness improvement checklist will be helpful for personnel and business managers who would like to arrange proper environment for their employees. This checklist describes what to do in order to stimulate employees' productivity by increasing motivation and responsibility, enhancing team management and work organization.
StaffReductionChecklist.zip 6,5 Kb |
 |
|
Staff Training Checklist
Sales Presentation Checklist is a 'to do list' for you to arrange everything that you will need during your sales presentation. Use this Sales Presentation template as a checklist to take into account the smallest details that will help you to create successful impression upon the potential customer.
StaffTrainingChecklist.zip 4.9 K |
|
|
Successful Leadership Practice Checklist
Progressive and successful leadership practice checklist can be helpful for managers who would like to assess and improve their leadership attitudes and qualities. This checklist includes tips that characterize good approach to modern leadership and progressive managerial practice.
ProgressiveAndSuccessfulLeadershipPracticeChecklist.zip 2,4 Kb |
 |
|
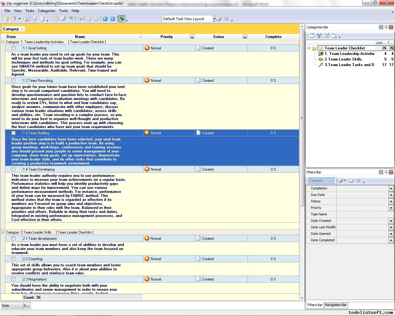
Team Leader Checklist
As a good leader of your team, you have to play an integral role in helping your team with gaining a positive experience of daily task planning and management. There’re several key activities you need to undertake in order to build a productive team and lead your people efficiently. In this Team Leader Checklist we will describe what team goals can be set up, how to recruit your team, and what common tasks and duties of your leadership role may be.
team-leader-checklist.zip 5 Kb |
 |
|
Team Management Checklist
Selecting and following a team management approach can be a real challenge for team leaders and managers who want to make their teams more productive and receive better results of teamwork. The Team Management Checklist gives a series of tips and recommendations on how to motivate and train a team, measure team performance, and resolve team conflicts.
team-management-checklist.zip 4 Kb |
 |
|
Team Productivity and Effectiveness Improvement Checklist
Team Productivity and Effectiveness improvement checklist will be helpful for personnel and business managers who would like to arrange proper environment for their employees. This checklist describes what to do in order to stimulate employees' productivity by increasing motivation and responsibility, enhancing team management and work organization.
Team-Productivity-Effectiveness-Improvement-Checklist.zip 6,5 Kb |
 |
|
|
Telework management checklist
Teleworking gives a range of potential advantages for both employers and employees. Today, teleworkers make up to 10% of the US workforce, and the number of teleworkers is increasing each year. This checklist shows you what should be considered and assessed in order to organize a telework team and outline key point of the telework policy 
TeleworkManagementChecklist.zip 4,2 Kb |
 |
|
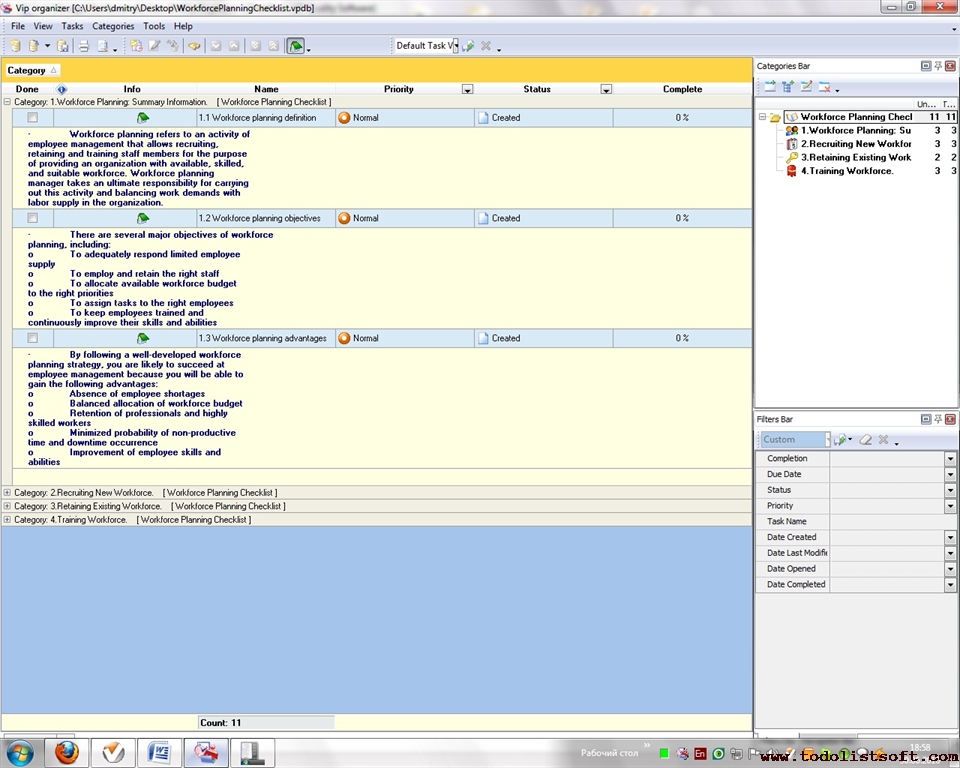
Workforce Planning Checklist
Workforce planning is an activity that allows balancing work demands with labor supply in your organization. It is a critical employee management activity because regular workforce planning analysis will help you avoid workforce scarcity, retain high-quality specialists and hire needed employees. Use this workforce planning checklist to know more about the activity.
Workforce-Planning-Checklist.zip 4 Kb |
 |
|
|