Solutions
Solutions
Solutions
Solutions
Buy
   Home  » Solutions  » Checklists  » Product management checklists - To Do Lists for Product management



Task Management Software

Business Management
Project Management
Process Management
Task Management
Employee Management
Customer Management
Marketing
Sales Management
Finance Management
»Product Management
Company Activity
Office Management
Document Management
Other Management
Crisis Survival
Skills Development
Education
Household
Cleaning
Family
Holidays
Event
Travelling
Safety
Miscellaneous

VIP Task Manager Professional

Play VIP Task Manager demo Play Demo >>

  Authorization

Login:
Password:
Forgot your password?
Login As:
Login As
You can log in if you are registered at one of these services:
  TESTIMONIALS
"...This is an excellent program. I'm so glad that I stumbled on to this when researching for task management programs. Very low learning curv, quite flexible, and the price is right. Tried at least 20 other programs, either too complicated, too expensive, or poor documentation..."
Chad Lindsey -
Honolulu, HI

Product management checklists - To Do Lists for Product management

 

All Travel Checklists


Order 750 checklists in MS Word and PDF printable format at $49.99 USD only. BUY NOW! 

Product Audit Checklist

Product audit is a two-step process to examine and verify a certain product. Its purpose is to conduct an assessment of the final product and its fitness for use by target customers. In this Product Audit Checklist we have described how to examine and verify products. Product Audit Checklist

Product Audit Checklist

Product Assessment Checklist

The following Product Assessment Checklist helps product managers to determine whether goods are competitive, cost-efficient and developed according to their requirements. The checklist focuses on the three key points of product assessment: Specification, Costs and Competitiveness.   Product Assessment Checklist

Product Assessment Checklist

Product Brand Creation Checklist

Product Brand creation checklist is createdfor product and company managers who need to specify, differentiate and identify their products within market (create a brand). This checklist includes a number of questions and tips that can help with creation of complex of information associated with their product.

ProductBrandcreationchecklist.zip 6,5 Kb


Product Comparison Checklist

This Product Comparison C hecklist is designed to support decision-making practice when you want to select the best product or service among several available ones. With a help of this Checklist you will learn the technique on how to distinguish and sort the products in order of selecting the most suitable one between them.

ProductComparisonChecklist.zip 6,5 Kb


Product Delivery Checklist

Product Delivery Checklist is composed for business managers who need to organize their product delivery procedures. In this checklist you will find sample workflows on preparing the product for the delivery process and following transportation (vehicle inspection, staffing a delivery team, etc).   Product Delivery Checklist

Product Delivery Checklist

Product Design Checklist

Product design is one of the three phases in the product lifecycle. It bridges Product Conceptualization and Product Development. Its purpose is to help developers to analyze product requirements, create appropriate solutions and make product specifications. Use this Product Design Checklist to learn more about this phase. Product Design Checklist

Product Design Checklist

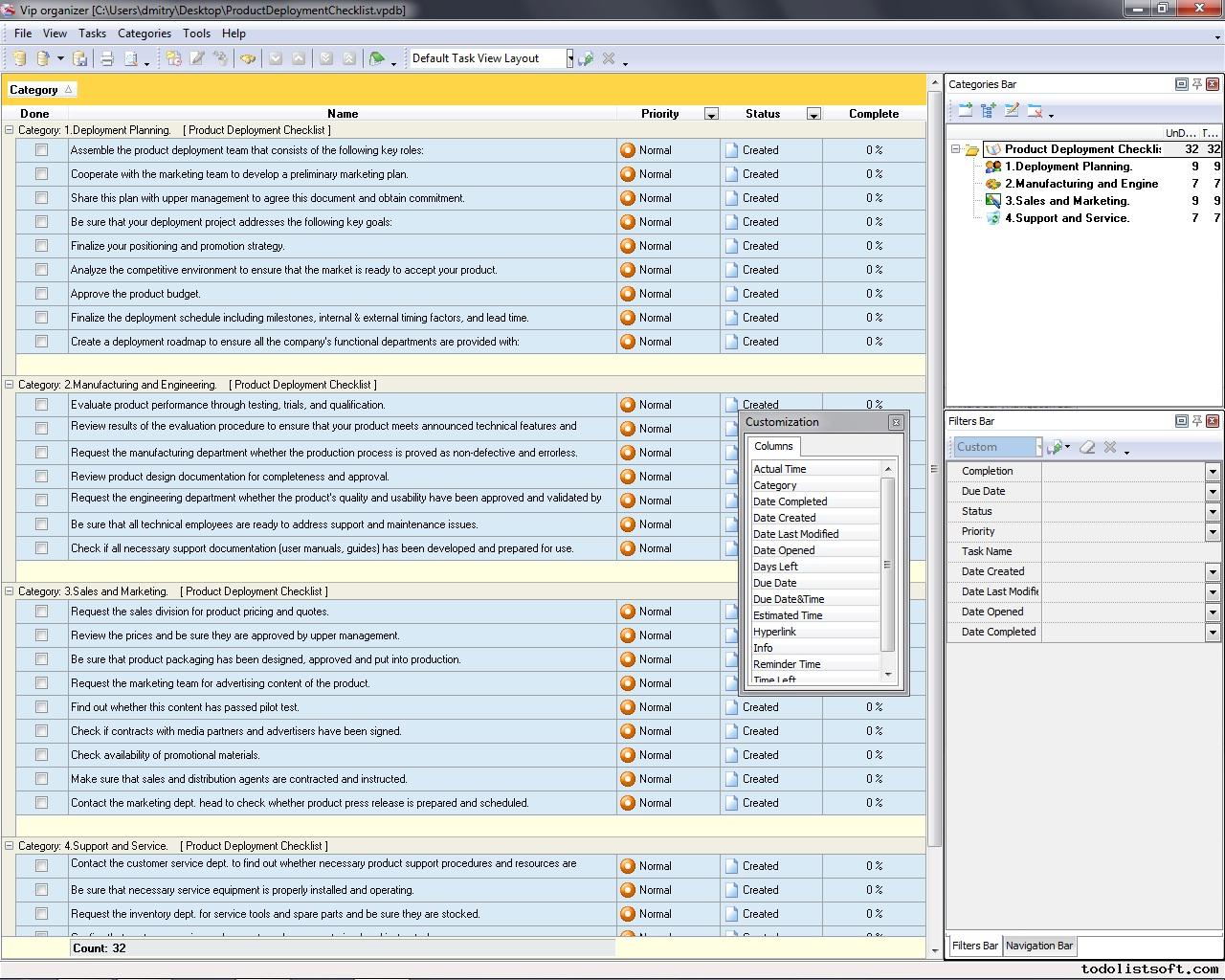
Product Deployment Checklist

This Product Deployment Checklist is designed to help business analysts and product managers in releasing and launching new products or services. It includes a bunch of helpful ideas about planning of the deployment process.   Product Deployment Checklist

Product Deployment Checklist

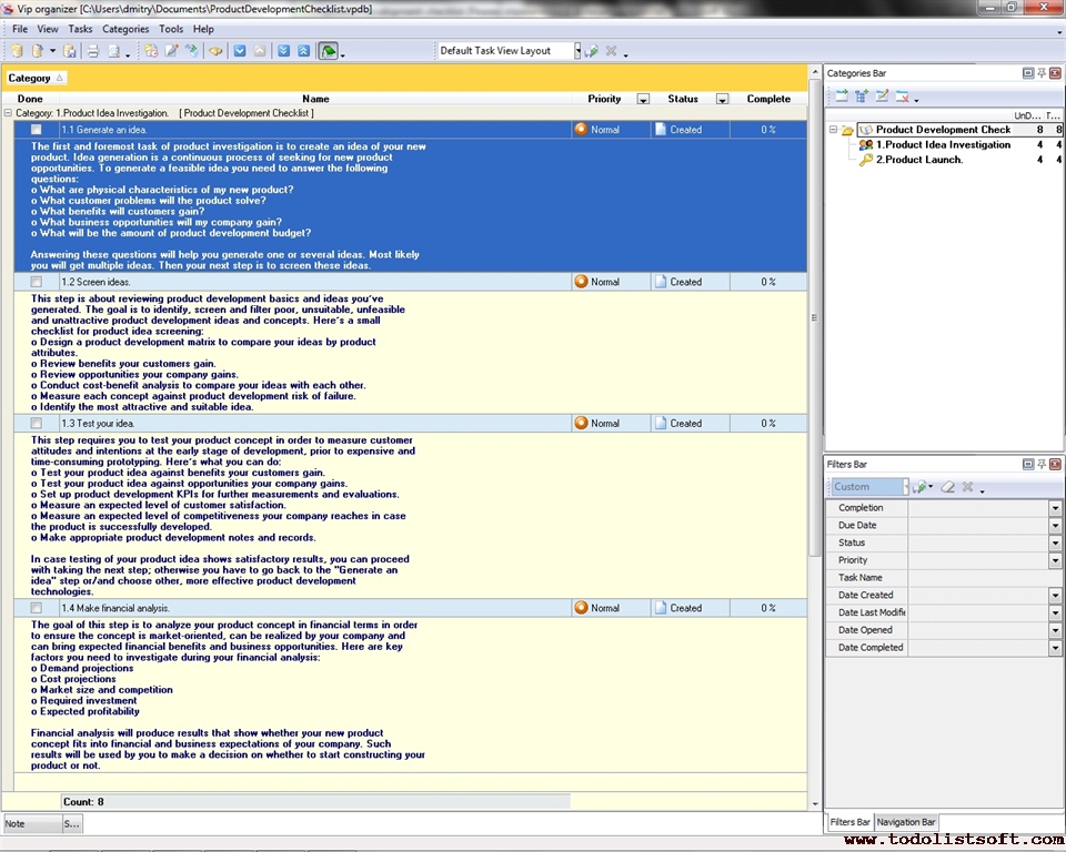
Product Development Checklist

The Product Development Checklist is a step-by-step guide that gives an illustration of how a product is conceptualized and manufactured. It focuses the reader on some important challenges that should be handled during the development process. The Checklist is designed to help save time and effort necessary for product manufacturing. Product Development Checklist

Product Development Checklist

Product Differentiation Checklist

Product Differentiation Checklist is created for the business managers to help them in positioning their products as different from other similar things offered on the market. Differentiation creates a competitive advantage for the seller, so this checklist advises some areas where you can emphasize a contrasting difference of your product from its competitors.    Product Differentiation Checklist

Product Differentiation Checklist

Product Evaluation Checklist

 In this Product Evaluation Checklist we provide a list of tasks you can do to review possible causes of product failure, understand how the best product is characterized, and use evaluation criteria for ensuring that your product is developed in a proper way. Product Evaluation Checklist

Product Evaluation Checklist

Product Improvement Checklist

This Product Improvement Checklist is created for all companies that need to organize continual practice (business function) on improving quality of their products and services. With a help of this checklist you will be able to control how well your company works in this area.   Product Improvement Checklist

Product Improvement Checklist

Product Inspection Checklist

Product Inspection Checklist is designed for business and company managers to help them in completing all-round product inspection (including in-process verifications, ready product examination, and a variety of technological tests). Product Inspection Checklist

Product Inspection Checklist

Product Introduction Checklist

Product Introduction Checklist is created for business people who wish to establish a good start for their new products in order to generate positive customer impressions and to spread product awareness over the wide audience. Product Introduction Checklist

Product Introduction Checklist

Product Launch Checklist

This Product Launch Checklist is a document composed to help business managers in releasing new products or services, so it is packed with a bunch of helpful ideas on planning and organizing this effort. This Checklist is a practice-oriented product launch outline that explains you on what tasks & procedures should be implemented in your company prior to a new product start.   Product Launch Checklist

Product Launch Checklist

Product Liability Checklist

Product liability management is an essential part of the risk management process for any organization that treats for its customers and tends to manufacture or sell high-quality and merchantable products. The following Product Liability Checklist describes how to plan for product liability.   Product Liability Checklist

Product Liability Checklist

Product Management Checklist

This product management checklist will be helpful to any person who was assigned to the role of product manager and who would like to study what the product lifecycle is, what stages does it include, what the main tasks for every stage are, etc. This product management checklist can be used as a product management roadmap template to clarify the guiding product management principles –how the product should be managed on different lifecycle stages to cope with the essential challenges and to avoid or overcome possible issues.    Product management checklist

Product management checklist

Product Portfolio Checklist

Product Portfolio Checklist is created to assist all business managers in activities referred to developing product lines and maintaining their companies’ portfolios sustainable and profitable. Product Portfolio Checklist

Product Portfolio Checklist

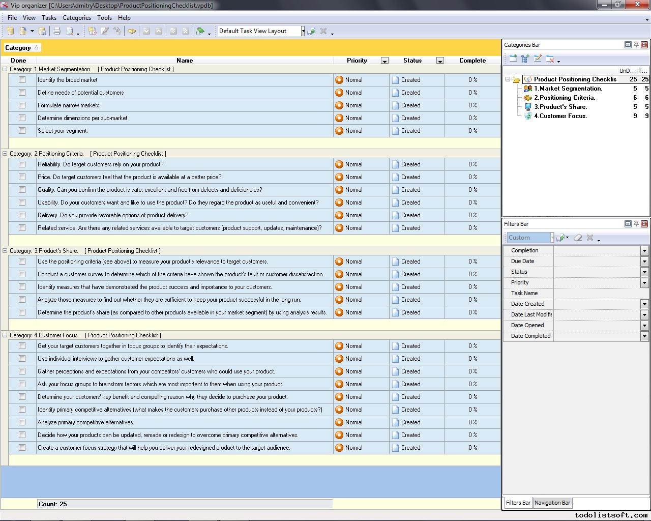
Product Positioning Checklist

In this Product Positioning Checklist we describe 4 basic steps that can help an organization position its products or services. It is designed primarily for marketing and sales personnel. The checklist can be also helpful for other specialists involved in product development and maintenance. Product Positioning Checklist

Product Positioning Checklist

Product Presentation Checklist

Product Presentation Checklist is created for all business executives and sales representatives who wish to demonstrate their products to their target audience in an effective manner. Product Presentation Checklist

Product Presentation Checklist

Product Pricing Checklist

Product Pricing Checklist is composed to guide you on establishing a fair and convenient pricing model which will help you to keep your customers interested and satisfied with buying from you. Product Pricing Checklist

Product Pricing Checklist

Product Profitability Analysis Checklist

Product Profitability Analysis Checklist is created to help company managers in their efforts to keep their products at the best revenue level. Product Profitability Analysis Checklist

Product Profitability Analysis Checklist

Product Promotion Checklist

Product Promotion Checklist is created for marketers and producers who wish to boost up recognizability of their goods or services. Product Promotion Checklist

Product Promotion Checklist

Product Rationalization Checklist

This Product Rationalization Checklist will be very helpful to all business owners and managers who need to analyze and revise nomenclature of goods and services they provide, so all unprofitable items can be accurately identified and taken out from the sales, inventory or manufacturing.    Product Rationalization Checklist

Product Rationalization Checklist

Product Readiness Checklist

This Product Readiness Checklist is created for the business owners to subject their products to all-round testing to know if they are truly ready for full-scale mass production and introduction to the public. This checklist will help you to approve your product in terms of readiness for customers and for production. Product Readiness Checklist

Product Readiness Checklist

Product Recall Checklist

Product recall is a safety procedure that determines a range of methods for responding to a notice of potential non-conformance and un-safety of a product. It is intended to prevent, eliminate, or reduce the likelihood of harm to consumers who utilize the faulty product. The following Product Recall Checklist outlines how to carry out this procedure. Product Recall Checklist

Product Recall Checklist

Product Registration Checklist

Product Registration Checklist embraces conceptual steps which are usually peculiar to a new product title registration process, fair to the most of countries (without considering some local specifics which vary from state to state). Product Registration Checklist

Product Registration Checklist

Product Release Checklist

This Product Release Checklist is composed to help business managers in launching new products or services at the market, so it comprises a set of helpful ideas on how to make this process smooth and seamless. This checklist is a practice-oriented plan of actions necessary to prepare and mobilize all functional areas of your organization around a new product start. Product Release Checklist

Product Release Checklist

Product Requirements Checklist

Product Requirements Checklist is made for those who would like to design and launch a brand new product that could become demanded and popular on the market (due to its fitness to certain requirements).  Product Requirements Checklist

Product Requirements Checklist

Product Review Checklist

Product Review Checklist is created for all bloggers and marketers who wish to create a good article about functionality, quality and worth of some targeted products (without relation to a specific industry). Product Review Checklist

Product Review Checklist

Product Roadmap Checklist

Product Roadmap Checklist is created for product managers who need to plan a product’s lifecycle along with their actions in order to keep it popular and profitable. Product Roadmap Checklist

Product Roadmap Checklist

Product Safety Checklist

This Product Safety Checklist is created to support product developers and business owners who wish to know how to prevent any unsafe misuse of their products. With a help of this checklist you will get a bunch of useful ideas on how to make your products really safer for their users.   Product Safety Checklist

Product Safety Checklist

Product Screening Checklist

This Product Screening Checklist will be helpful to everyone who needs to conduct a procedure of idea screening (it can be also called product screening). The purpose of product (idea) screening effort is to withdraw all unsound concepts before allocating business resources to them. Product Screening Checklist

Product Screening Checklist

Product Suitability Checklist

This Product Suitability Checklist is created for business owners and managers to assist them in their efforts to keep their products suitable to market, customers, and quality requirements. With a help of this checklist you can make sure that your product is fully suitable in all possible respects – starting from its conception, through its production, to reaction of the business and customers. Product Suitability Checklist

Product Suitability Checklist

Product Quality Checklist

This Product Quality Checklist will be helpful to all business managers who need to be guided throughout the procedures necessary to keep their products at the top level of quality. Product Quality Checklist

Product Quality Checklist

Product Testing Checklist

Product Testing Checklist is designed to assist all enterprise managers in their efforts to examine and approve quality and workability of products they produce. Product Testing Checklist

Product Testing Checklist

Product Transfer Checklist

Product Transfer Checklist is created for all business managers who need to deliver their ready products (whether typical or tailored) to their ultimate users in order to ensure complete customer satisfaction. Product Transfer Checklist

Product Transfer Checklist

Product Verification Checklist

Product Verification Checklist is created for manufacturers to establish a process that enables ultimate customers to verify authenticity and quality of their products. Product Verification Checklist

Product Verification Checklist

Production Planning Checklist

Development and implementation of production planning strategies require at least common understanding of the production planning process and its stages. Read the following Production Planning Checklist to learn more on this point. Production Planning Checklist

Production Planning Checklist

New Commercial Product Planning Checklist

New commercial product planning checklist is created to help enterprise managers and product managers with designing a plan of creation and manufacturing application of new commercial products. This checklist consists of points that should be performed and considered in order to ensure feasibility and expediency of new commercial product.

NewCommercialProductPlanningChecklist.zip 7,2 Kb

New commercial product planning checklist

New Product Press Release Checklist

New Product Press Release Checklist is created to help you in composing effective official announcements of the new products being introduced to the market. New Product Press Release Checklist

New Product Press Release Checklist

New Product Screening Checklist

New Product Screening Checklist is designed to help you in analyzing and evaluating your new product conceptions and ideas. With a help of this checklist you can verify your product ideas by four criteria categories: innovation, business suitability, feasibility and profitability. New Product Screening Checklist

New Product Screening Checklist

Searching for New Product Ideas checklist

If you want to create a new product and you search for inspiration in order to find the new idea this checklist is right for you. Searching for new product ideas checklist offers a number of sources where new ideas can be found. This checklist will help you to overview variety of possible sources, so you can find those which suit your situation.

SearchingforNewProductIdeaschecklist.zip 6,5 Kb


CentriQS Tasks Management Solution new

Looking for multi-user task management software? Try CentriQS complete task management solution for planning, tracking and reporting tasks, projects, and schedules. Increase productivity of your small business or office by better organizing your employees' tasks and time.

FREE Download CentriQS

Software  
CentriQS new -15% OFF
All-in-one business management software
for small and midsize enterprises

VIP Task Manager
Multi-user project management software
to plan, schedule and track project tasks.

VIP Checklists
More than 750 ready-to-use to-do lists
to plan your personal and business life

VIP Team To Do List
Professional task management software
to make and send team todo lists by email

VIP Organizer
Personal time management software
to organize time at home and at work

VIP Simple To Do List
Simple and effective to-do list software
to plan daily chores, trips, wedding, etc.

  Products *Solutions* Download Buy Support Contact My Account 

  Copyright © 2004 - 2025 VIP Quality Software, Ltd. All Rights Reserved.

 
Site Map
Legal Information