|
Task Management Software |
|
|
|
|
|
| |
| |
| |
| |
| |
| |
| |
| |
| |
| |
| |
| |
| |
| |
| |
| |
|
|
|
» |
 |
|
| |
| |
| |
| |
| |
| |
| |
| |
|
|
| |
|
TESTIMONIALS
|
|
"...This is an excellent program. I'm so glad that I stumbled on to this when researching for task management programs. Very low learning curv, quite flexible, and the price is right. Tried at least 20 other programs, either too complicated, too expensive, or poor documentation..."
Chad Lindsey -
Honolulu, HI
|
|
|
|
|
|
|
|
Household checklists- To Do Lists for household |
|
|
|
|
|
|
| Order 750 checklists in MS Word and PDF printable format at $49.99 USD only. |
BUY NOW!  |
|
|
Apartment Checklist
Apartment Checklist is a 'to do list' for you to remember what should be checked before you enter a new apartment. Use this Apartment template as a checklist to examine each room, discover each breakage and inform the landlord about it.
Apartment-Checklist.zip 7.9 K |
 |
|
Home Building Checklist Home Building Checklist is a 'to do list' template that will help you to prepare everything necessary before you start building your new home. Use this Home Building template to take into account and prepare all required things for successful home building.
Home Building Checklist.zip 6.2 K |
 |
|
Home
Buying Checklist Home Buying Checklist is a
'to do list' you should check while house hunting. Use this Home
Buyer Checklist to buy the house of your dream for a reasonable
price.
HomeBuying.zip
7.1 K |
 |
|
Home Inspection Checklist Home Inspection Checklist is a 'to do list' for you to make an overall analysis of the house you are going to purchase. Use this Home Inspection template as a checklist to check and find out all details concerning your buying.
HomeInspectionCheckList.zip 6.2 K |
 |
|
Home Maintenance Checklist
This home maintenance checklist will be helpful for everyone who lives in a private house and wants to keep it in a proper condition. This checklist will be helpful even for those who have home maintenance agreement with special companies undertaking all house maintenance services, because with its help you can check if your house maintenance insurance works efficiently. Content of this household maintenance checklist is grouped according to different halves of a year, so each of the parts contains appropriate seasonal recommendations and tips on maintaining your indoor and outdoor.
HomeMaintenanceChecklist.zip 5 Kb |
 |
|
House Moving Checklist
House Moving Checklist
is a relocation 'to do list' for you to move out and move
in at a time. Use this House Moving Checklist to relieve
'moving' stress.
Moving-Checklist.zip
8.0 K |
 |
|
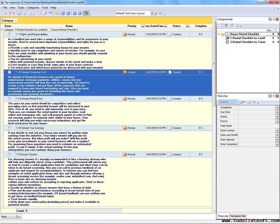
House Rental Checklist
This House Rental Checklist will be helpful for landlords who want to rent out their houses, as well as for tenants who need to rent some property for a certain period of time. The checklist gives suggestions and tips on estimating ownership cost and rental price, deciding on rental requirements, etc.
house-rental-checklist.zip 4 Kb |
 |
|
House Selling Checklist
This House Selling Checklist is created for those who wish to sell their houses, so it explains what you need to do in order of preparing your house for this effort. It explains how to work with your residence’s exterior and interior, and how you will need to approach real estate agents.
house-selling-checklist.zip 3 Kb |
 |
|
Garage
Building Checklist Garage Building Checklist is a 'to do
list' for you to build the best garage on your street. Use this
template as a checklist not to spend time for rebuilding.
GarageBuilding.zip
4.2 K |
 |
|
Winter Home Checklist
This Winter Home checklist will be helpful to everyone as a guide through preparing one’s house for wintertime as an important part of home maintenance. These winter home tips will give you some suggestions on how to make your home winter-ready before the weather gets too cold. The main sections of this Winter Home checklist are dedicated to areas of winter home heating tips (energy saving and rationalization) and winter home repair tips and maintenance (safety, comfort, etc).
winter-home-checklist.zip 6 Kb |
 |
|
|
|
 |
CentriQS Tasks Management Solution 
Looking for multi-user task management software? Try CentriQS complete task management solution for planning, tracking and reporting tasks, projects, and schedules. Increase productivity of your small business or office by better organizing your employees' tasks and time.
FREE Download CentriQS
|
|
|
|
|
|
|
|
|
|
CentriQS -15% OFF |
All-in-one business management software for small and midsize enterprises |
 |
|
|
| VIP Task Manager |
Multi-user project management software
to plan, schedule and track project tasks. |
 |
|
|
| VIP Checklists
|
More than 750 ready-to-use to-do lists to plan your personal and business life |
 |
|
|
| VIP Team To Do List |
Professional task management software
to make and send team todo lists by email |
 |
|
|
| VIP Organizer |
Personal time management software to organize time at home and at work |
 |
|
|
| VIP Simple To Do List
|
Simple and effective to-do list software to plan daily chores, trips, wedding, etc. |
 |
|
|
|
|
|
|
|