|
Task Management Software |
|
|
|
|
|
| |
| |
| |
| |
| |
| |
| |
| |
| |
| |
| |
| |
|
|
|
» |
 |
|
| |
| |
| |
| |
| |
| |
| |
| |
| |
| |
| |
| |
|
|
| |
|
TESTIMONIALS
|
|
"...This is an excellent program. I'm so glad that I stumbled on to this when researching for task management programs. Very low learning curv, quite flexible, and the price is right. Tried at least 20 other programs, either too complicated, too expensive, or poor documentation..."
Chad Lindsey -
Honolulu, HI
|
|
|
|
|
|
|
|
Other Management Checklists |
|
|
|
|
|
|
| Order 750 checklists in MS Word and PDF printable format at $49.99 USD only. |
BUY NOW!  |
|
|
Asset Management checklist
This Asset Management checklist can be helpful to any company which would like to establish effective system of operating their corporate assets. This document will help you to study essential asset management activities that are necessary to manage this workflow. With a help of this Asset Management checklist you will study how to organize this important business activity.
asset-management-checklist.zip 4 Kb |
 |
|
Brand Management Checklist
This Brand Management checklist will be helpful to anyone who aspires to reach more efficiency in profiling, positioning, differentiation, promotion and securing of their business brand (product, services, company’s image, line of products, etc). This Brand Management checklist provides you with brief guidance through brand management benefits, system, basics, techniques, etc.
Brand-Management-Checklist.zip 5 Kb |
 |
|
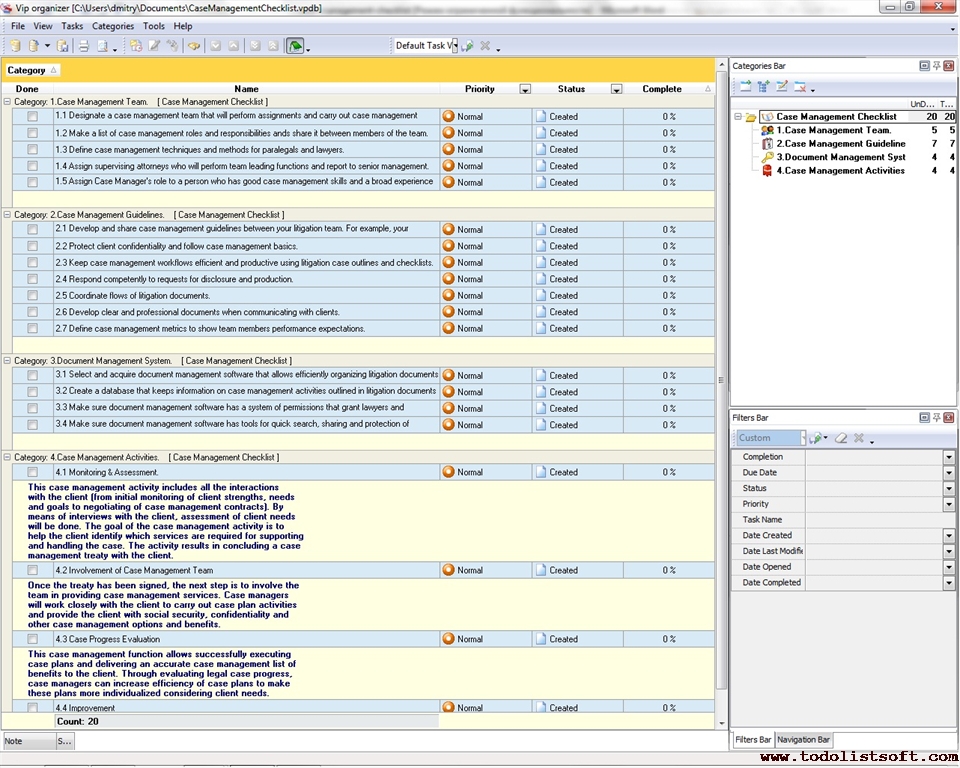
Case Management Checklist
This Case Management Checklist is a set of requirements for creating a working environment in which your team of attorneys can successful operate and get prepared to protect clients in the court. The checklist includes a series of case management tips.
case-management-checklist.zip 4 Kb |
 |
|
Contract management checklist
This contract management checklist is universal guidance leading you through a set of the contract management basics, helping you to establish this managerial practice properly. Generally, contract management is the process that enables both parties to meet their obligations in order to deliver the objectives set for the contract. This contract management checklist helps you to learn and recognize the essential practices, functions and roles making the contractual relationships a success.
contract-management-checklist.zip 8 Kb |
 |
|
Event Management Checklist
If you are a novice at event planning, you may feel that event management is a real nightmare. This feeling is quite normal as event management is a hard job, and you will need to use event management checklist templates and action plans to start planning events efficiently. The given below event management workaction plan will be helpful for you.
EventManagementChecklist.zip 6,5 Kb |
 |
|
Knowledge management checklist
This knowledge management checklist explains steps on how to organize business information in your company in order to make it a really effective driver of business development (to reach state of knowledge). Knowledge management examples are CRM systems that are used to manage corporate information on relationships with customers. With a help of this knowledge management checklist you will understand the algorithm and means for preparing your corporate data for better systematization, operating, accessing and using.
knowledge-management-checklist.zip 5 Kb |
 |
|
Performance Management Checklist
This performance management checklist is created for those managers who need to arrange accurate performance controlling in their organizations. This performance management checklist outlines main characteristics of effective performance management in any enterprise, organization or project, explains what tasks should be completed in order to organize work performance controlling, measuring and supervising for its analyzing and further improving.
PerformanceManagement.zip 6,5 Kb |
 |
|
Problem Management Checklist
Problem management is a critical process of identifying and resolving any problems occurred in a project or within an organization. It plays an important role in revealing and solving issues. Use the following Problem Management Checklist to learn more on how to solve a problem.
problem-management-checklist.zip 6 Kb |
 |
|
Program Management Checklist
Program management is a strategic approach used to manage organizational changes, lessons learned, and methodologies that occur throughout the course of a project. The Program Management Checklist describes how to follow this approach.
program-management-checklist.zip 3 Kb |
 |
|
Property Management checklist
This property management checklist can be helpful to property owners (landlords) to learn how their realty can be operated by professional property managers (what are the typical property management procedures and benefits), and to those who decided to become certified property managers to learn what duties they will be obliged to perform. This property management checklist gives an overview of property-related activities, tools, tasks and “how to” tips.
property-management-checklist.zip 5 Kb |
 |
|
Strategic Management Checklist
Strategic management means a set of procedures to determine an organization’s strategy. Use the following Strategic Management Checklist to find out which basic steps you can take to formulate, implement and evaluate your company’s strategy.
strategic-management-checklist.zip 4 Kb |
 |
|
Warehouse Management Checklist
This Warehouse Management Checklist will be helpful for warehouse personnel involved in managing, counting and locating stock items. It provides a range of tasks to reach effective warehousing. All the tasks are divided into groups such as Space, Stock Items, Counting, Staff, others.
warehouse-management-checklist.zip 4 Kb |
 |
|
Waste Management Checklist
In today’s technological world the challenge of waste management in offices becomes more and more critical because people often do not know how to carry out their activities with minimized waste and pollution. In this Waste Management Checklist there are tips and suggestions that can help your office employees to reduce waste and follow the concept of the Green Office.
waste-management-checklist.zip 4 Kb |
 |
|
|
 |
CentriQS Tasks Management Solution 
Looking for multi-user task management software? Try CentriQS complete task management solution for planning, tracking and reporting tasks, projects, and schedules. Increase productivity of your small business or office by better organizing your employees' tasks and time.
FREE Download CentriQS
|
|
|
|
|
|
|
|
|
|
CentriQS -15% OFF |
All-in-one business management software for small and midsize enterprises |
 |
|
|
| VIP Task Manager |
Multi-user project management software
to plan, schedule and track project tasks. |
 |
|
|
| VIP Checklists
|
More than 750 ready-to-use to-do lists to plan your personal and business life |
 |
|
|
| VIP Team To Do List |
Professional task management software
to make and send team todo lists by email |
 |
|
|
| VIP Organizer |
Personal time management software to organize time at home and at work |
 |
|
|
| VIP Simple To Do List
|
Simple and effective to-do list software to plan daily chores, trips, wedding, etc. |
 |
|
|
|
|
|
|
|