| Order 750 checklists in MS Word and PDF printable format at $49.99 USD only. |
BUY NOW!  |
|
|
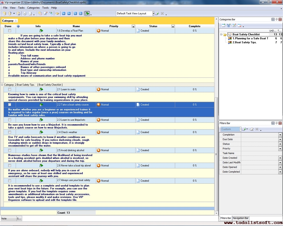
Boat Safety Checklist
Planning a wonderful boat trip is a responsible activity that requires a planner to take into account a range of aspects that ensure boat safety. If you need to organize your boat journey, you can use the following Boat Safety Checklist that specifies tips on better boat trip planning.
boat-safety-checklist.zip 4 Kb |
 |
|
Earthquake Safety Checklist
Large earthquakes result in terrible destructions and losses. If an earthquake happens, will you be ready for it? The given earthquake checklist provides you with earthquake emergency supplies and essentials that can help you survive during and after the earthquake
earthquake-checklist.zip 6,5 Kb |
 |
|
Electrical Safety Checklist
This Electrical Safety Checklist will be helpful to anyone who deals with electricity at home. The most of potential electrical hazards can be avoided before some problems arise. With a help of this checklist you can regularly inspect the state of electricity in your house (cords, outlets, appliances, etc) to disclose any potential hazards or problems to rectify them timely.
electrical-safety-checklist.zip 3 Kb |
 |
|
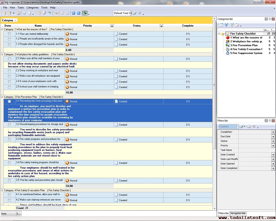
Fire Safety Checklist
Well organized and carefully maintained workplaces and premises are safer from fire. The purpose of the given below fire safety checklist is to help you inspect workplaces and premises in your office to ensure all fire safety rules are kept and every employee is aware of the existing emergency fire safety plan in your organization.
FireSafetyChecklist.zip 4 Kb |
 |
|
Flood Safety Checklist
Intense storms, rains and hurricanes can result in destructive floods. A flash flood may occur in a short time, wiping off the face of the earth. Usually before a less sudden flood, people generally have enough time to make all the things required for flood preparation and safety. The given below flood checklist will help you get prepared to a flood and mitigate flood risks. It will also tell you what to do after the flood.
Flood-Checklist.zip 6,5 Kb |
 |
|
Flu Safety Checklist (Influenza Checklist)
The point of this Flu checklist (influenza checklist) is to explain you the most common actions that should be taken in order to stay healthy and prevent spreading of flu epidemic. When we listen to flu news from different parts of the world – we feel necessity to know how to protect ourselves and our families from seasonal flu, strange bird flu or chicken flu, or even mutated swine flu. No matter which kind of flu, but according to doctors' opinion and flu statistics – you can prevent any kind of flu with a help of simple methods listed in this checklist.
FluCheckListInfluenzaChecklist.zip 4.5 Kb |
 |
|
Heat Stress Safety Checklist
This heat stress safety checklist will be helpful to people who are exposed to extreme heat or work in hot environments and want to be secure against risks of heat stress. This heat stress safety checklist contains tips and facts on heat stress effects, reasons, first aid and prevention, so you can learn it to heighten your level of caution about this dangerous phenomenon.
heat-stress-safety-checklist.zip 0 Kb |
 |
|
Home Safety Checklist Home Safety Checklist is a 'to do list' for you to inspect all appliances and constructions in your house for the safety. Use this Home Safety template as a checklist to be sure that your house is safe for you and your children.
HomeSafetyChecklist.zip 6.2 K |
 |
|
Hurricane Safety Checklist
Hurricane Checklist is a 'to do list' template that will help you to take appropriate measures to be ready to survive in hurricane. Use this Hurricane template to make sure that you've done everything to protect yourself and your family in case of disaster.
HurricaneChecklist.zip 4.9 K |
 |
|
Summer Safety Checklist
Summer is a great time to go on vacation, arrange barbeque parties, and undertake various outdoor activities. But unbearable heat, summer and hot whether can cause some troubles (like heat stress and dehydration) to you and your family. This Summer Safety Checklist gives you a range of tips and suggestions to protect you and your family during summertime.
summer-safety-checklist.zip 4 Kb |
 |
|
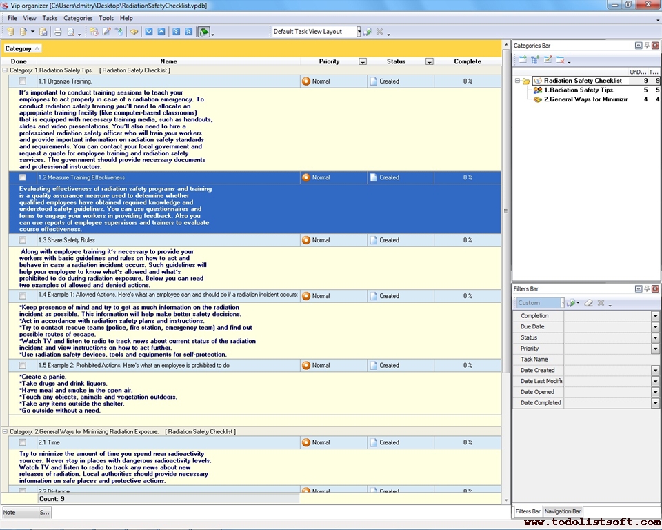
Radiation Safety Checklist
This Radiation Safety Checklist is designed to help managers and supervisor to develop safety plans and organize employee training in offices. The Checklist includes tips and suggestions on how to get prepared for a radiation incident and how to act properly during radiation exposure.
radiation-safety-checklist.zip 3 Kb |
 |
|
Tornado Safety Checklist
This Tornado Safety Checklist will be helpful to people who live in areas potentially vulnerable to strikes of severe thunderstorms and tornadoes. With a help of this checklist you can learn how to anticipate a tornado, arrange a shelter, what essentials you need to store beforehand, etc.
tornado-safety-checklist.zip 3 Kb |
 |
|
Tsunami Safety Checklist
While our science still cannot invent anything effective in order of tsunami prevention, all people who live in the coastal regions that experience earthquakes face the great danger from this horrible phenomenon; however, due to ongoing development of tsunami tracking systems it is possible to warn people beforehand, so many lives can be saved. This tsunami checklist can be helpful for those people who live in high-risk areas, because this tsunami checklist gives essential tips on reaching appropriate tsunami preparedness.
TsunamiChecklist.zip 4 Kb |
 |
|
Vehicle Safety Checklist
It is highly important to a professional driver to develop and utilize a checklist in order to drive a car over a distance. Use this Vehicle Safety Checklist to find out more about vehicle safety standards to avert any potential accident due to vehicle damage.
vehicle-safety-checklist.zip 4 Kb |
 |
|
Water Safety checklist
When it is hot summertime outside, all of us just love idea of swimming in the ocean, lakes, rivers, private or public pools, and elsewhere we can dive into refreshing body of water. Swimming is connected with certain risks, so this water safety checklist is created for everyone who wants to know how to maintain safety while dealing with water. In other words this water safety checklist is a brief water safety manual explaining you how to take care of yourself and your family.
water-safety-checklist.zip 4 Kb |
 |
|
Winter Safety Checklist
Winter is a fairy season that both parents and their children love most of all. But every person should keep in mind that cold winter weather presents special challenges. And no matter whether you live in a snowy climate or you plan to organize a winter vacation, it is highly important to know key winter safety activities and be prepared for winter safety hazards. Read this Winter Safety Checklist to find out how to keep yourself, your family, pets and property safe during cold and stormy months of the winter season.
winter-safety-checklist.zip 4 Kb |
 |
|
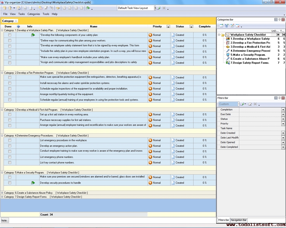
Workplace Safety Checklist
For any business it is a legal requirement to carry out a workplace safety process for maintaining safe working operations and keeping employees healthy. Use this Workplace Safety Checklist to learn key steps for creating safe workplaces in your company.
workplace-safety-checklist.zip 4 Kb |
 |
|
First Aid Checklist
This first aid checklist explains the general first aid approaches for those who aren’t professional medics. This is not a first aid manual, so it doesn’t contain profound answers on how you can relieve different diseases and solve sudden problems with health, as this is quite vast and serious topic, but instead of specifics, this first aid checklist is about making you a more prepared person in this area as it explains basics you need to know, and a number of serious mistakes you should avoid categorically.
first-aid-checklist.zip 0 Kb |
 |
|
Emergency Preparedness Checklist
This emergency preparedness checklist will help you to get ready against a sudden emergency beforehand, as when disaster strikes, you may not have much time to act. If you want to learn basic ways of protecting yourself and your family against emergencies by planning ahead, then this emergency preparedness list is a right document to read. This emergency preparedness checklist gives you a number of tips and recommendations on supplies you need to store up and steps you need to take.
emergency-preparedness-checklist.zip 0 Kb |
 |
|
|
|