|
Task Management Software |
|
|
|
|
|
| |
| |
| |
| |
| |
| |
| |
| |
| |
| |
| |
| |
| |
| |
| |
| |
| |
| |
|
|
|
» |
 |
|
| |
| |
| |
| |
| |
| |
|
|
| |
|
TESTIMONIALS
|
|
"...This is an excellent program. I'm so glad that I stumbled on to this when researching for task management programs. Very low learning curv, quite flexible, and the price is right. Tried at least 20 other programs, either too complicated, too expensive, or poor documentation..."
Chad Lindsey -
Honolulu, HI
|
|
|
|
|
|
|
|
Family checklists - To Do Lists for family |
|
|
|
|
|
|
| Order 750 checklists in MS Word and PDF printable format at $49.99 USD only. |
BUY NOW!  |
|
|
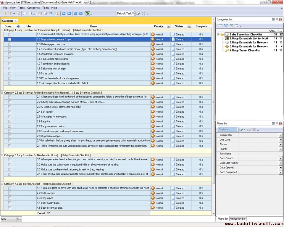
Baby Essentials Checklist
A useful baby essentials guide is required for parents waiting for their new baby. This Baby Essentials Checklist offers a series of tips that can help parents take care of their child in the hospital, at home and while travelling.
baby-essentials-checklist.zip 4 Kb |
 |
|
Baby Needs Checklist Baby Needs Checklist is a 'to do list' template that will help you to prepare everything necessary before and after baby is born. Use this Baby Needs template to buy all you need for your baby beforehand .
BabyNeedsChecklist.zip 4.1 K |
 |
|
Baby Milestone Checklist
This Baby Milestone checklist is a brief chart (with explanations and tips) of baby milestone events on the glorious path through his/her early period of development (8 weeks-24 months). With a help of this Baby Milestone checklist you can learn how your babe is supposed to grow (however, this is not a strict rule for everyone, but just the most common way which supports different variations).
baby-milestone-checklist.zip 5 Kb |
 |
|
Baby Proofing Checklist
This useful Baby Proofing Checklist includes a series of household precautions and recommendations that will help make any house safer and more convenient for children. It will be very helpful for parents whose baby just begins to crawl.
baby-proofing-checklist.zip 4 Kb |
 |
|
Baby Registry Checklist
This Baby Registry checklist is a guide through the items which a newborn baby may need (baby registry basics), and that can be contributed by your guests during the baby shower event. This Baby Registry checklist gives you ideas not only on baby’s Layette, Gear and Accessories, but also provides you with a piece of baby registry advice on some Baby Registry Do’s and Don’ts;
BabyRegistryChecklist.zip 8 Kb |
 |
|
Baby Shower Checklist
Baby Shower Checklist is a 'to do list' for you to make all required preparations before baby shower. Use this Baby Shower template as a checklist to organize the best and the most memorable holiday.
BabyShowerChecklist.zip 6.0 K |
 |
|
Baby Travel Checklist
Traveling with a baby can be daunting and even turn into a disaster if parents are not ready for the travel. This Baby Travel Checklist is a simple guide that offers baby travel advice, tips and ideas to make sure you are aware of everything you'll need to know when traveling with your little baby.
baby-travel-checklist.zip 0 Kb |
 |
|
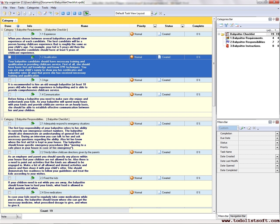
Babysitter Checklist
It is very important for parents to know what key requirements are used to choose and employ a competent babysitter that can provide a professional childcare service. This Babysitter Checklist gives you ideas on babysitter requirements and responsibilities and also describes what instructions you can provide to your child’s nanny.
babysitter-checklist.zip 4 Kb |
 |
|
Chores Checklist
Chore List Checklist is a 'to do list' for your family and your kids to keep the house in order. Use this Chores Checklist to take a few minutes each day to get your home ready for visitors at any moment.
Chores-Checklist.zip 3.3 K |
 |
|
Family Budget Checklist
The concept of budget planning and tracking allows families to be more sustainable and less dependable on external funds because they can efficiently plan expenses and cut spending. The following Family Budget Checklist gives a series of family budget tips that can help your family to save more and spend rationally.
family-budget-checklist.zip 4 Kb |
 |
|
Pregnancy Hospital Bag Checklist
Pregnancy Hospital Bag Checklist is a 'to do list' for future moms to check if they pack everything that she and her new-born child will need in hospital. Use this Pregnancy Hospital Bag template as a checklist to prepare all you will need in hospital and avoid stress before childbirth.
Pregnancy Hospital Bag.zip 3.5 K |
 |
|
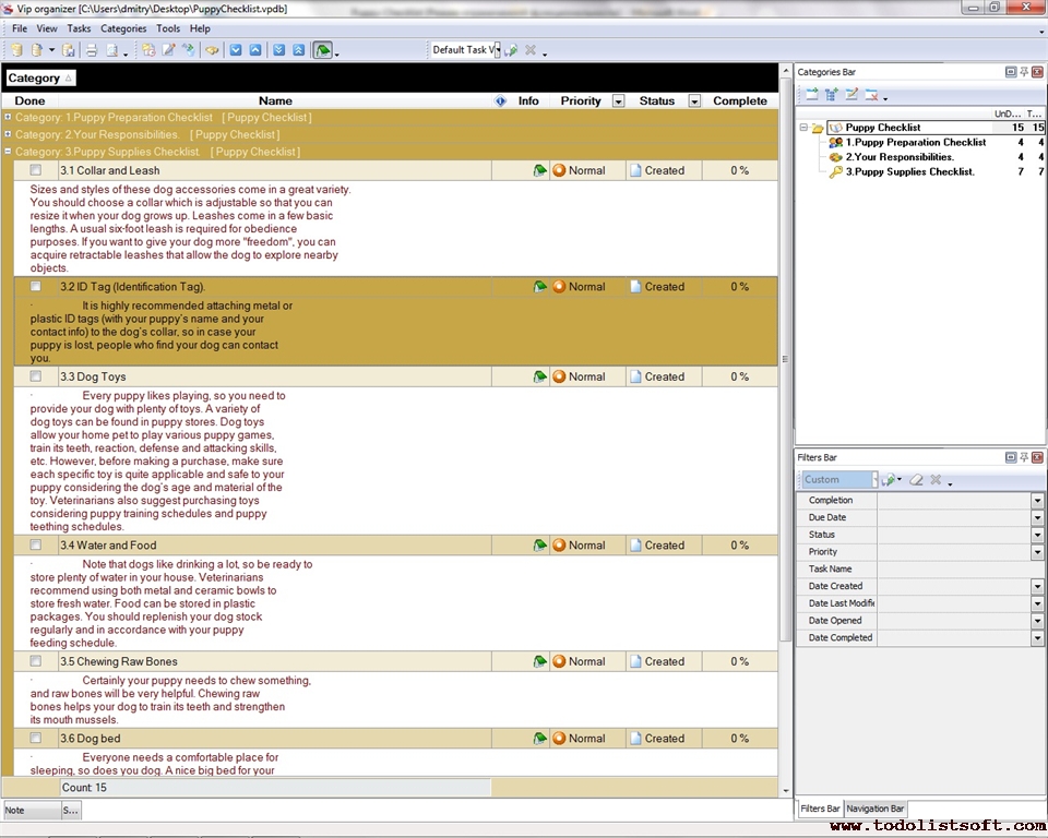
Puppy Checklist
The day when you acquire a new puppy and bring it at home is exciting. Together with lots of fun you also take a responsibility for fostering your new pet. Read the following Puppy Checklist to find out how to raise, train and treat your puppy in the best way.
puppy-checklist.zip 5 Kb |
 |
|
|
|
 |
CentriQS Tasks Management Solution 
Looking for multi-user task management software? Try CentriQS complete task management solution for planning, tracking and reporting tasks, projects, and schedules. Increase productivity of your small business or office by better organizing your employees' tasks and time.
FREE Download CentriQS
|
|
|
|
|
|
|
|
|
|
CentriQS -15% OFF |
All-in-one business management software for small and midsize enterprises |
 |
|
|
| VIP Task Manager |
Multi-user project management software
to plan, schedule and track project tasks. |
 |
|
|
| VIP Checklists
|
More than 750 ready-to-use to-do lists to plan your personal and business life |
 |
|
|
| VIP Team To Do List |
Professional task management software
to make and send team todo lists by email |
 |
|
|
| VIP Organizer |
Personal time management software to organize time at home and at work |
 |
|
|
| VIP Simple To Do List
|
Simple and effective to-do list software to plan daily chores, trips, wedding, etc. |
 |
|
|
|
|
|
|
|