|
Task Management Software |
|
|
|
|
|
| |
|
TESTIMONIALS
|
|
"...This is an excellent program. I'm so glad that I stumbled on to this when researching for task management programs. Very low learning curv, quite flexible, and the price is right. Tried at least 20 other programs, either too complicated, too expensive, or poor documentation..."
Chad Lindsey -
Honolulu, HI
|
|
|
|
|
|
|
|
Father's Day Checklist |
|
|
|
|
|
|
 |
Father's Day is one of the warmest and funniest family holidays. Though it is not an official holiday, it is a legal holiday that people like to celebrate on the third Sunday in June. The given below Father's Day Checklist is designed to help people better understand how to celebrate this great holiday.
|
| Order 750 checklists in MS Word and PDF printable format at $49.99 USD only. |
BUY NOW!  |
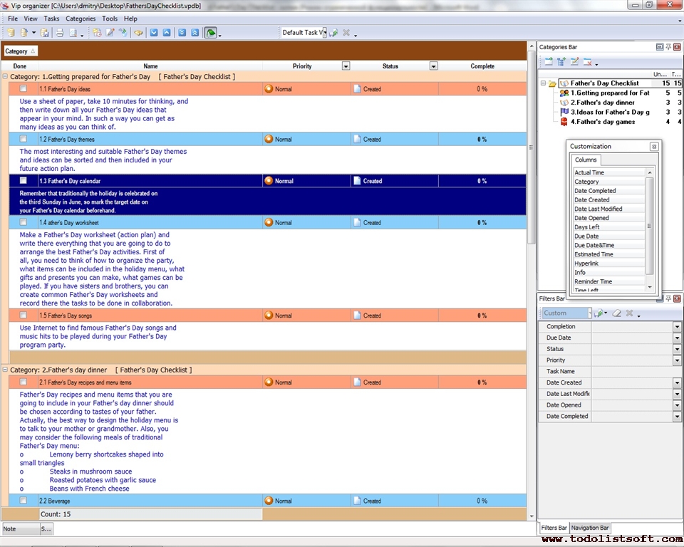
- Getting prepared for Father’s Day
- Use a sheet of paper, take 10 minutes for thinking, and then write down all your ideas that appear in your mind. In such a way you can get as many ideas as you can think of.
- The most interesting and suitable themes and ideas can be sorted and then included in your future action plan.
- Remember that traditionally the holiday is celebrated on the third Sunday in June, so mark the target date on your calendar beforehand.
- Make a worksheet (action plan) and write there everything that you are going to do to arrange the best activities. First of all, you need to think of how to organize the party, what items can be included in the holiday menu, what gifts and presents you can make, what games can be played. If you have sisters and brothers, you can create common worksheets and record there the tasks to be done in collaboration.
- Use Internet to find famous songs and music hits to be played during your program party.
Father's day dinner
- Recipes and menu items that you are going to include in your dinner should be chosen according to tastes of your father. Actually, the best way to design the holiday menu is to talk to your mother or grandmother. Also, you may consider the following meals of traditional menu:
- Lemony berry shortcakes shaped into small triangles
- Steaks in mushroom sauce
- Roasted potatoes with garlic sauce
- Beans with French cheese
- The most favorite beverage of fathers is beer, so if your father also likes alcohol beer, make sure you have included several sorts of beer in your menu.
- Think about ways of decorating the dinner table at which all the holiday meals will be eaten. Decorations may include handmade portraits of your father and family pictures. A vase of flowers is the necessary attribute of the holiday table.
Ideas for gifts
- Flowers – very nice! Though men do not often say much when it comes to flowers, your father will appreciate a floral arrangement. You can go to flower shops that offer special flowers for Father's Day. You can also hire a professional florist who will assist you with managing your project and choosing the best live plants for your father.
- Great gift baskets. You can order a wonderful gift basket filled with surprise treasures and presents that bring so much fun. You can also make your own basket filled with candy that your father likes most of all. Your creative ideas will allow you to customize your basket and decorate it with your own design schemes. Do not forget to put your poems inside the basket.
- Here are some suggestions you can use when deciding on holiday gifts:
- Keep your dad's choice in mind and remember the gift you are going to present is meant for your dad, not for you.
- Keep your budget in mind, so you can acquire all necessary gifts. However, remember that more than anything else, your dad will appreciate the feelings with which you give any gift.
- Write nice wishes and quotes over your gift’s wrap.
- Complement your gift with a sincere "Thank You" and several prayers .
Games
- "Blind man’s buff." Children partner up with their dad or granddad and hide some kind of a prize such as chocolate and candy. The dad or granddad must find that prize but the trick is that he must wear a blindfold and children must direct the father or grandfather to the prize.
- "The face shaving race." The game is intended to be played during the party. Children must get shaving cream bowls and stick shavers. The father and the grandfather sit in different rows and then children start shaving to have "the face shaving race". This game gives a great photo opportunity.
| Order 750 checklists in MS Word and PDF printable format at $49.99 USD only. |
BUY NOW!  |
|
 |
CentriQS Tasks Management Solution 
Looking for multi-user task management software? Try CentriQS complete task management solution for planning, tracking and reporting tasks, projects, and schedules. Increase productivity of your small business or office by better organizing your employees' tasks and time.
FREE Download CentriQS
|
|
|
|
|
|
|
|
|
|
CentriQS -15% OFF |
All-in-one business management software for small and midsize enterprises |
 |
|
|
| VIP Task Manager |
Multi-user project management software
to plan, schedule and track project tasks. |
 |
|
|
| VIP Checklists
|
More than 750 ready-to-use to-do lists to plan your personal and business life |
 |
|
|
| VIP Team To Do List |
Professional task management software
to make and send team todo lists by email |
 |
|
|
| VIP Organizer |
Personal time management software to organize time at home and at work |
 |
|
|
| VIP Simple To Do List
|
Simple and effective to-do list software to plan daily chores, trips, wedding, etc. |
 |
|
|
|
|
|
|
|